1412x
004174
2019-10-29

Come evitare il messaggio per la superficie curva in RF-GLASS

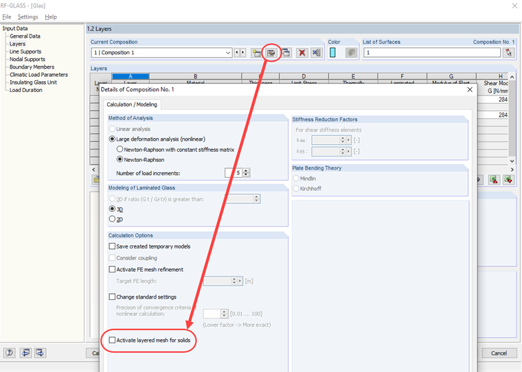
Quando si calcola una superficie curva in RF-GLASS, ricevo un messaggio che dice che la superficie ha più di 4 linee di contorno e quindi non è possibile utilizzare mesh EF stratificate. Wie kann ich diese Meldung umgehen?


Risposta:

Nel caso di una mesh EF stratificata, si applicano gli stessi requisiti di un solido di contatto (vedi i link sotto questa FAQ). Sind die Voraussetzungen nicht erfüllt, so muss das geschichteten FE-Netz in den Details zum Schichtenaufbau deaktiviert werden (siehe Bild 02).


Autore

Il signor Rehm è responsabile dello sviluppo di prodotti per strutture in legno e fornisce supporto tecnico ai clienti.

Link
Download


;