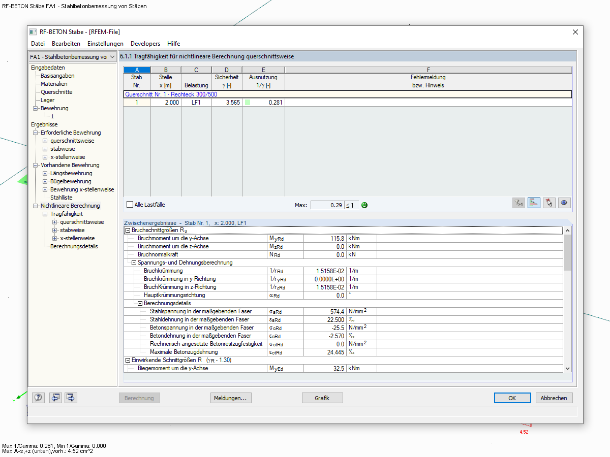
Finestra 6.1.1 con risultati dello SLU per il calcolo non lineare
Finestra 6.1.1 con risultati dello SLU per il calcolo non lineare
2024-05-30
019027
  • RFEM 5
  • RSTAB 8
  • RF-CONCRETE 5
    • RF-CONCRETE NL 5
    • EC2 per RFEM 5
    • CALCESTRUZZO 8
    • EC2 per RSTAB 8
    • Strutture in calcestruzzo
    • Eurocode 2

Finestra 6.1.1 con risultati dello SLU per il calcolo non lineare

Usato in
  • Verifica dell'armatura fornita
Condividi