2704x
004471
2020-07-02

Verifica dell'armatura fornita

Posso definire una trave con un'armatura specifica in RFEM 5 e quindi ottenere un progetto di quell'armatura che includa il rapporto di progetto?


Risposta:

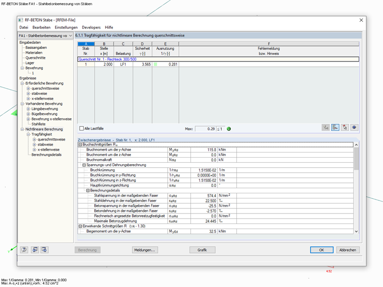
Sì, questo è possibile utilizzando RFEM 5 e i moduli aggiuntivi RF-CONCRETE Members e RF-CONCRETE NL. Für RSTAB 8 benötigen Sie das Zusatzmodul BETON.

Sie können in den Bemessungsmodulen von RFEM 5 bzw. RSTAB 8 eine "vorhandene Grundbewehrung" definieren und für diese Bewehrung eine nichtlineare Bemessung im Grenzzustand der Tragfähigkeit durchführen.

Als Ergebnis erhalten Sie den Verlauf der Ausnutzung aus der nichtlinearen Berechnung unter der Annahme der vorhandenen Längsbewehrung.

Nota:
Die nichtlineare Bemessung ist im Zusatzmodul BETON für RSTAB 8 bereits inkludiert. Für RFEM 5 benötigen Sie das Zusatzmodul RF-BETON NL.


Autore

Il signor Kieloch fornisce supporto tecnico ai nostri clienti ed è responsabile dello sviluppo nel settore delle strutture in cemento armato.

Link
Download


;