Verifica della resistenza al fuoco in colonne RF-/CONCRETE
Verifica della resistenza al fuoco in colonne RF-/CONCRETE
2024-05-30
019068
  • Colonne CONCRETE 8
  • Colonne RF-CONCRETE 5
  • Strutture in calcestruzzo
    • Analisi di stabilità
    • Eurocode 2

Verifica della resistenza al fuoco in colonne RF-/CONCRETE

Usato in
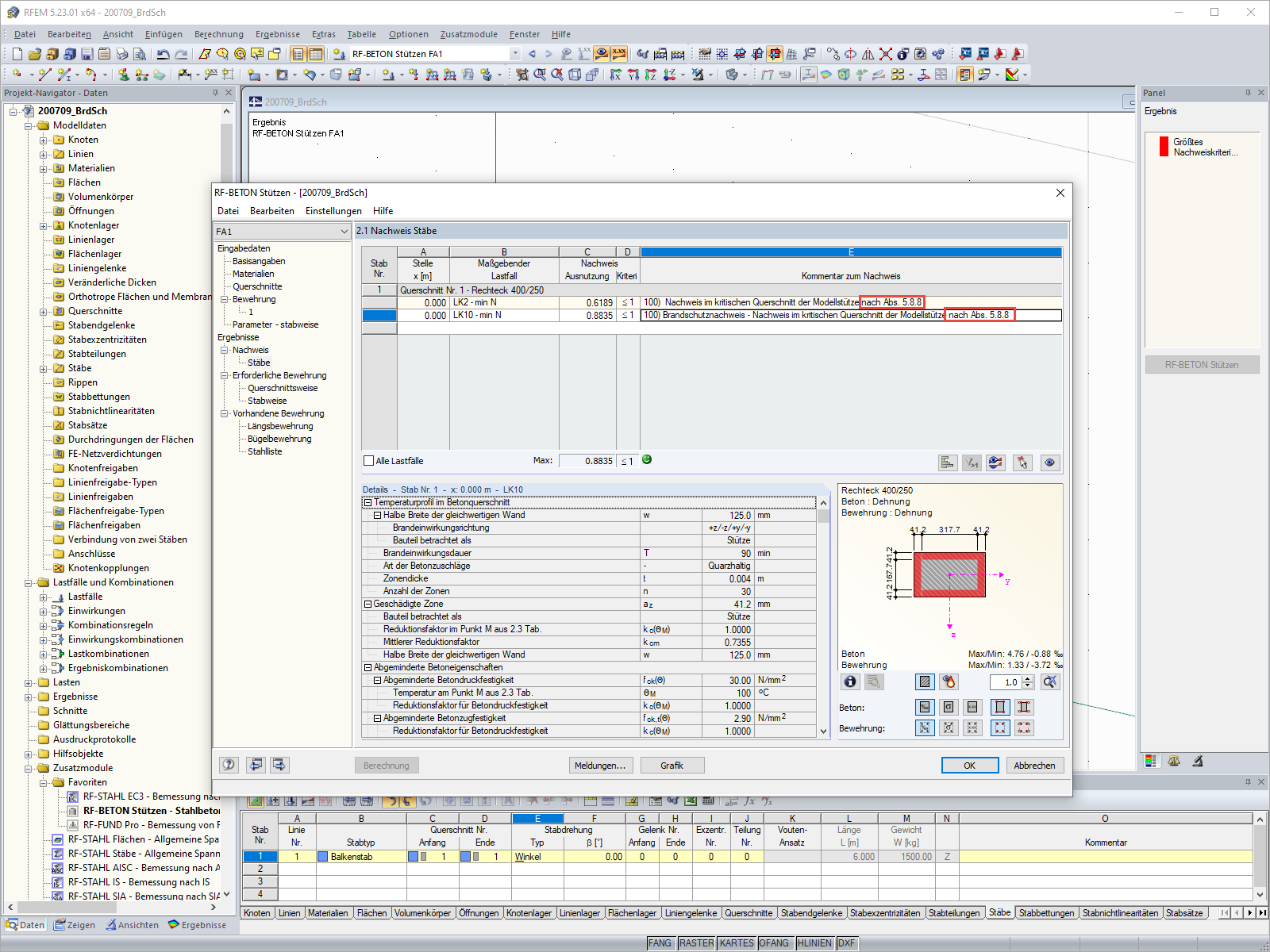
  • Verifica della resistenza al fuoco con RF-/CONCRETE Columns secondo EN 1992-1-2
Condividi