1928x
004494
2020-07-09

Verifica della resistenza al fuoco con RF-/CONCRETE Columns secondo EN 1992-1-2

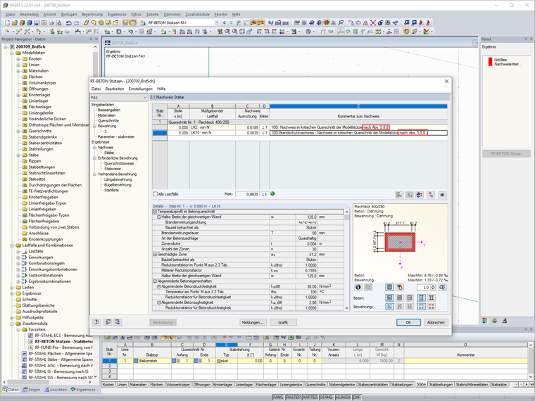
Sto eseguendo la verifica della resistenza al fuoco in RF-/CONCRETE Columns. Auf welche Quelle bezieht sich die Nachweisformel nach Abs. 5.8.8?


Risposta:

La verifica della resistenza al fuoco con RF-/CONCRETE Columns viene eseguita secondo il metodo di calcolo semplificato specificato nella EN 1992-1-2 [1], Sezione 4.2. Dabei wird die in Anhang B.2 beschriebene Zonenmethode verwendet:

Die Verringerung der Tragfähigkeit bei Brandeinwirkung wird durch eine Verkleinerung des Bauteilquerschnitts und eine Abminderung der Baustofffestigkeiten abgebildet. Bei dem zur Brandbemessung benutzten Ersatzquerschnitt werden die dem Brand direkt ausgesetzten und dadurch zermürbten Betonbereiche nicht berücksichtigt. Der Brandschutznachweis erfolgt dann mit dem reduzierten Querschnitt und den abgeminderten Baustoffeigenschaften analog zum Tragfähigkeitsnachweis bei Normaltemperatur.

Ciò significa: Das Nennkrümmungsverfahren nach [1], Abs. 5.8.8 wird mit den heißen Materialien und reduzierten Querschnitt durchgeführt.


Autore

Il Sig. Hoffmann fornisce supporto tecnico ai clienti Dlubal Software ed è responsabile del coordinamento di tutte le richieste e delle attività tecniche.

Bibliografia
Download


;