Causa dell'errore - Carico mancante a causa della situazione di progetto caratteristica
Causa dell'errore - Carico mancante a causa della situazione di progetto caratteristica
2024-05-30
019459
  • RFEM 5
  • RF-CONCRETE 5
  • RF-CONCRETE NL 5
    • Strutture in calcestruzzo
    • Eurocode 2

Causa dell'errore - Carico mancante a causa della situazione di progetto caratteristica

Usato in
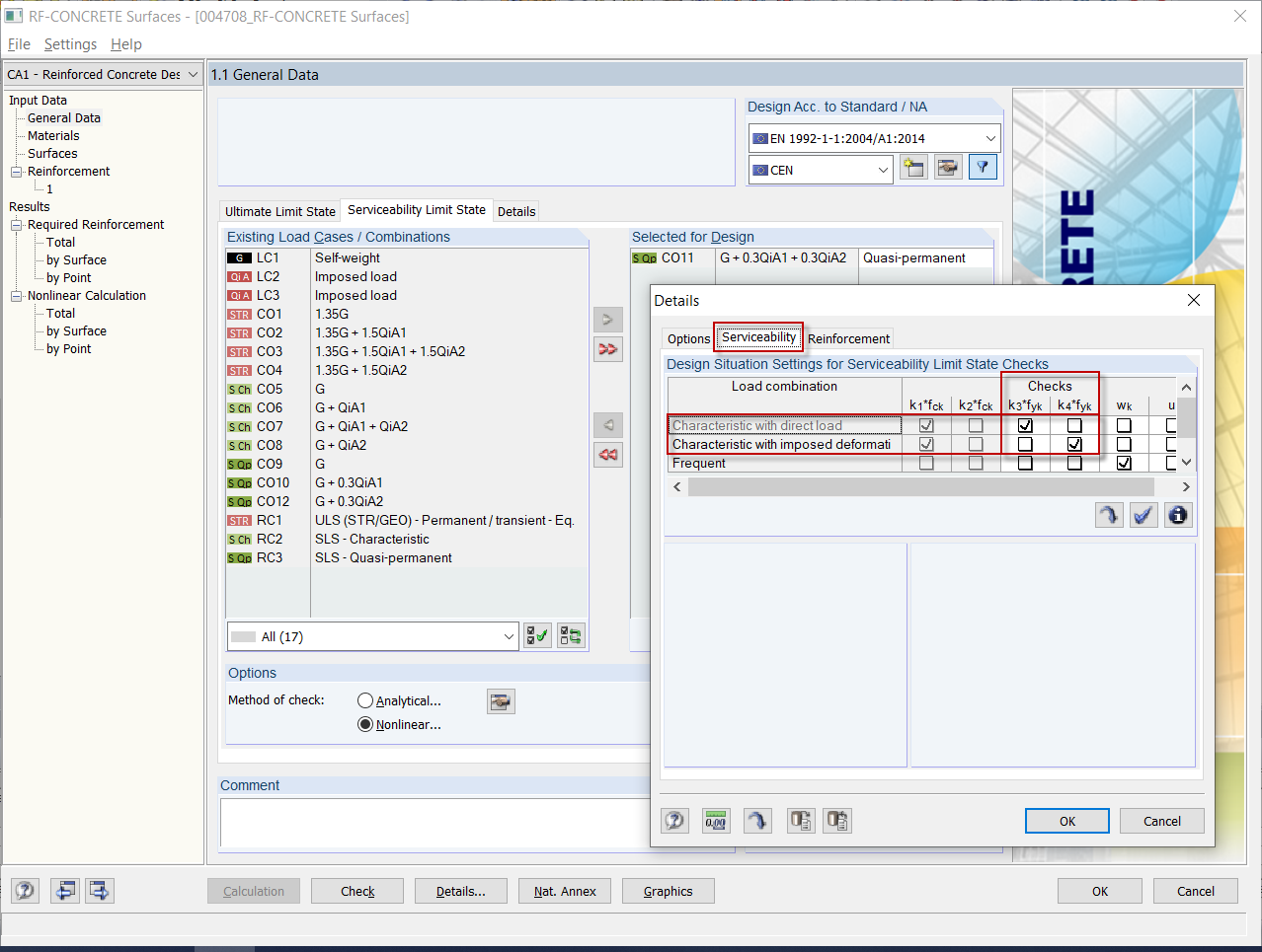
  • Messaggio di errore 108) per la verifica delle tensioni
Condividi