1577x
004708
2020-09-08

Messaggio di errore 108) per la verifica delle tensioni

Ottengo l'errore 108 durante la verifica della tensione dell'acciaio in RF-CONCRETE Surfaces. Qual è il motivo?


Risposta:

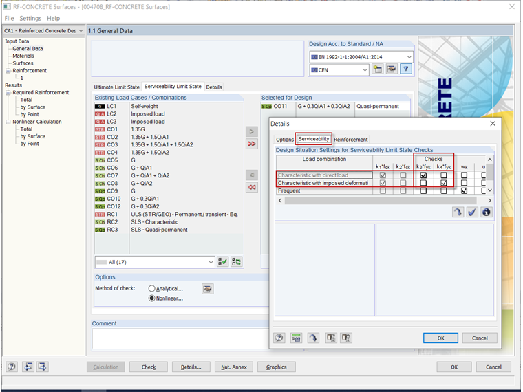
Errore 108) appare se l'analisi delle tensioni non può essere eseguita perché la situazione di progetto preimpostata per il progetto non è stata definita.

Standardmäßig benötigt RF-BETON Flächen für den Spannungsnachweis des Betonstahls eine Last bzw. einen Lastfall aus der "charakteristischen Bemessungssituation". Wenn diese nicht definiert wurde, wird der Nachweis nicht durchgeführt und eine entsprechende Fehlermeldung ausgegeben.

Um dies zu beheben, wählen Sie bitte in der Maske "1.1 Basisangaben" im Register "Gebrauchstauglichkeit" eine "charakteristische Last" aus. Siehe Video.

Alternativ können Sie auch die Detaileinstellungen für den Gebrauchstauglichkeitsnachweis so abändern, dass der Spannungsnachweis z. B. mit einer quasi-ständigen Last durchgeführt wird. Diese Änderung der Standardeinstellung bzw. Norm-Vorgaben liegt aber im Ermessen des Anwenders.


Autore

Il signor Kieloch fornisce supporto tecnico ai nostri clienti ed è responsabile dello sviluppo nel settore delle strutture in cemento armato.

Link
Download


;