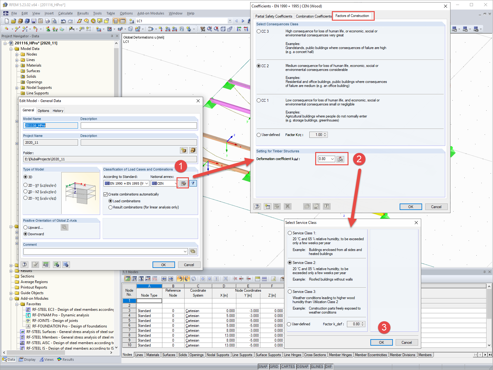
Dati generali con impostazione del coefficiente di deformazione
Dati generali con impostazione del coefficiente di deformazione
2024-05-30
019673
  • RFEM 5
  • RSTAB 8
  • Strutture di legno
    • Analisi e progettazione strutturale
    • Eurocode 5

Dati generali con impostazione del coefficiente di deformazione

Usato in
  • Impostazione per il coefficiente di deformazione kdef
Condividi