3084x
004834
2020-11-24

Impostazione per il coefficiente di deformazione kdef

Come posso impostare il coefficiente di deformazione kdef nel programma?


Risposta:

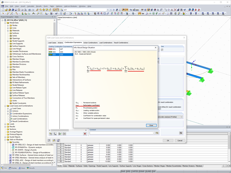
È possibile impostare il coefficiente di deformazione kdef nei Dati generali del modello. Dort kann der Verformungsbeiwert manuell vorgegeben oder auch anhand der Nutzungsklasse ausgewählt werden.

Der Verformungsbeiwert kdef wird im Programm in den Lastkombinationen für Gebrauchstauglichkeit berücksichtigt (analog DIN EN 1995-1-1, 2.2.3).

Für die Bemessung von Mischstrukturen aus Holzmaterialien finden Sie weitere Informationen in der FAQ 4325.
FAQ 4325 | Verifica di strutture combinate in legno


Autore

Il Sig. Hoffmann fornisce supporto tecnico ai clienti Dlubal Software ed è responsabile del coordinamento di tutte le richieste e delle attività tecniche.

Link


;