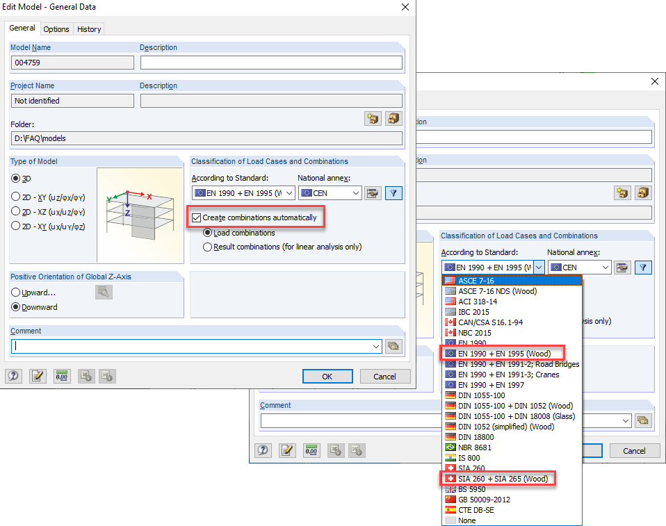
Attivazione delle combinazioni di carico automatiche
Attivazione delle combinazioni di carico automatiche
2024-05-30
019799
  • RFEM 5
  • RSTAB 8
  • Strutture di legno
    • Analisi e progettazione strutturale
    • Eurocode 0
    • Eurocode 5

Attivazione delle combinazioni di carico automatiche

Usato in
  • Deviazione dagli spostamenti generalizzati delle combinazioni di carico
Condividi