1186x
004905
2021-01-13

Deviazione dagli spostamenti generalizzati delle combinazioni di carico

Progetto componenti in legno. Le deformazioni delle combinazioni di carico si discostano dal calcolo manuale esattamente del coefficiente del coefficiente parziale di sicurezza del materiale. Quale può essere la causa?


Risposta:

Nei parametri di calcolo delle combinazioni di carico, il tipo di calcolo secondo l'analisi del secondo ordine è preimpostato per impostazione predefinita. Dabei ist z. B. gemäß EN 1995-1-1 2.2.2(1)P mit den Bemessungswerten der Steifigkeitseigenschaft des Bauteils zu rechnen, also mit den durch den Teilsicherheitsbeiwert dividierten Steifigkeiten. Aus diesem Grund ist diese Steifigkeitsmodifikation standardmäßig aktiviert (siehe Bild 01). Für die Lastkombinationen im Grenzzustand der Gebrauchstauglichkeit soll natürlich keine Abminderung der Steifigkeit stattfinden.

Manuelle Erstellung von Lastkombinationen

Werden die Lastkombinationen manuell erstellt, so kann eine Lastkombination nicht "wissen", um welchen Grenzzustand es sich handelt. In diesem Fall muss der Nutzer die Einstellung manuell vornehmen (siehe Bild 02). Auch beim Umschalten auf Theorie I. Ordnung ist diese Einstellung manuell zu deaktivieren.

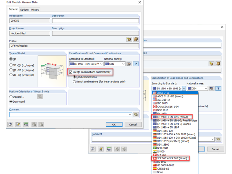
Generazione automatica di combinazioni di carico

Werden die Lastkombinationen vom Programm automatisch generiert (siehe Bild 03), so wird für die holzbauspezifischen GZG-Kombinationen die Steifigkeitsabminderung automatisch deaktiviert. Für die GZT-Kombinationen wird je nach Berechnungsart die Abminderung berücksichtigt (II. Ordnung und höher) oder nicht (Theorie I. Ordnung). Dies setzt jedoch die Definition der Berechnungsart in den Kombinationsregeln voraus (siehe Bild 04). Die Umstellung der Berechnungsart in den Berechnungsparametern der LK hat keinen Einfluss auf die Steifigkeit.


Autore

Il signor Rehm è responsabile dello sviluppo di prodotti per strutture in legno e fornisce supporto tecnico ai clienti.



;