Coefficiente di sicurezza parziale nelle aste RF-CONCRETE
  • Visualizzatore 3D
  • 3D Viewer | Babylon
  • Realtà virtuale
Coefficiente di sicurezza parziale nelle aste RF-CONCRETE
2024-05-30
020833
  • RFEM 5

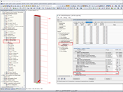
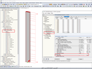
Per un calcolo lineare, è disponibile il valore di un coefficiente di sicurezza parziale (coefficiente di sicurezza = NRd/NEd). È possibile ottenere l'utilizzo invertendo il valore del coefficiente parziale di sicurezza.

Coefficiente di sicurezza parziale nelle aste RF-CONCRETE

Usato in
  • Rapporto di utilizzo nelle aste RF-CONCRETE
Modello 3D
Ulteriori informazioni sul modello 3D
  • Colonna sottoposta a flessione composta
Specifiche
Numero di nodi 2
Numero di linee 1
Numero di aste 1
Numero di casi di carico 2
Nr. di combinazioni di carico 8
Nr. di combinazioni di risultati 4
Peso totale 1,980 t
Dimensioni (metriche) 0.600 x 0.600 x 6.300 m
Dimensioni (imperiali) 1.97 x 1.97 x 20.67 feet
Versione del programma 5.23.02
Condividi