Importazione della rigidezza
Esportazione di rigidezza
Modello di una lastra in calcestruzzo armato con nervatura e trave emergente in fase fessurata II
  • Visualizzatore 3D
  • 3D Viewer | Babylon
  • Realtà virtuale
Importazione della rigidezza
Esportazione di rigidezza
Modello di una lastra in calcestruzzo armato con nervatura e trave emergente in fase fessurata II
2024-05-30
020834
  • RF-CONCRETE 5
  • Strutture in calcestruzzo
  • Analisi non-lineare

Importazione della rigidezza

Usato in
  • Esporta rigidezza non-lineare
Condividi
2024-05-30
010171
  • RF-CONCRETE 5
  • Strutture in calcestruzzo
  • Analisi non-lineare
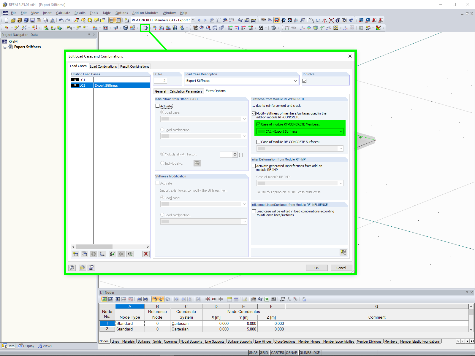
Esportazione di rigidezza
Usato in
  • Esporta rigidezza non-lineare
Condividi
2024-05-30
020841
  • RFEM 5
  • RF-CONCRETE 5
  • Strutture in calcestruzzo
    • Analisi non-lineare
Piastra in calcestruzzo armato con nervatura
Modello di una lastra in calcestruzzo armato con nervatura e trave emergente in fase fessurata II

L'immagine mostra un modello di piastra in calcestruzzo con nervatura integrata, rappresentata nello stato fessurato II. Il nervature sporgente è chiaramente visibile e illustra le deformazioni sotto carico. La rappresentazione visiva si concentra sulla stabilità strutturale nello stato fessurato e trasmette informazioni essenziali sulla deformazione del materiale.
  • Soletta in calcestruzzo armato
  • Nervatura
  • Trave emergente
  • Stato fessurato
  • Deformazione
  • Stato II
Usato in
  • Esporta rigidezza non-lineare
Modello 3D
Ulteriori informazioni sul modello 3D
  • Piastra in cemento armato con nervatura
Specifiche
Numero di nodi 6
Numero di linee 7
Numero di aste 1
Numero di superfici 1
Numero di casi di carico 2
Peso totale 16,500 t
Dimensioni (metriche) 6.000 x 5.000 x 0.350 m
Dimensioni (imperiali) 19.69 x 16.4 x 1.15 feet
Versione del programma 5.25.01
Condividi