2491x
000992
2021-05-17

Esporta rigidezza non-lineare

Nel caso di un modello in cemento armato rappresentato come una struttura mista costituita da superfici e aste, la verifica viene eseguita in diversi moduli.

Il calcolo non lineare delle deformazioni nella sezione fessurata (stato II) può essere considerato nei moduli aggiuntivi RF-CONCRETE Surfaces e RF-CONCRETE Members. Al fine di rappresentare la deformazione dell'intera struttura, è necessario consentire la considerazione delle rigidezze risultanti tra i moduli.

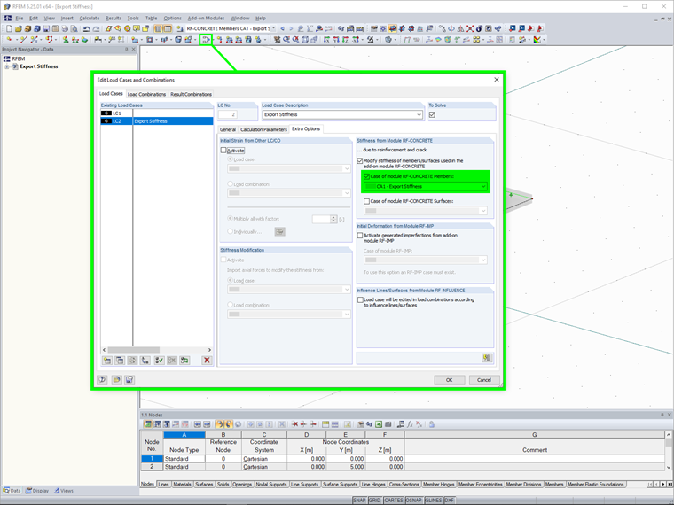
Per questo, c'è una funzione per esportare la rigidezza, che deve essere selezionato in Impostazioni per il calcolo non lineare nel modulo. Prima di questo, è necessario attivare la funzione di esportazione della rigidezza per i rispettivi casi di carico o combinazioni di carico in Opzioni aggiuntive in RFEM.

Sono disponibili due opzioni per l'esportazione:

  • Individuale: L'esportazione della rigidezza viene applicata solo per un caso di carico o per una combinazione di carico con una rigidezza determinata in precedenza.
  • Consistente per carico di riferimento: L'esportazione della rigidezza si applica a tutti i casi di carico o combinazioni di casi di carico. Quindi la rigidezza da esportare dipende da un carico specifico, che deve essere selezionato in precedenza.


Link


;