Visualizzazione delle tensioni e delle deformazioni fornite nelle aste RF-CONCRETE
Modello RFEM con carichi permanenti e variabili
  • Visualizzatore 3D
  • 3D Viewer | Babylon
  • Realtà virtuale
Visualizzazione dei carichi determinanti nelle aste RF-CONCRETE
Modifica del coefficiente di lunghezza efficace per l'asta
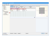
Tabella 4.10 Snellezza delle aste
  • Visualizzatore 3D
  • 3D Viewer | Babylon
  • Realtà virtuale
Ottimizzazione della sezione trasversale rettangolare nelle aste RF-CONCRETE
Armatura necessaria determinata con RF-CONCRETE Members
Armatura prevista determinata da RF-CONCRETE Members
colonna
  • Visualizzatore 3D
  • 3D Viewer | Babylon
  • Realtà virtuale
Visualizzazione delle tensioni e delle deformazioni fornite nelle aste RF-CONCRETE
Modello RFEM con carichi permanenti e variabili
Visualizzazione dei carichi determinanti nelle aste RF-CONCRETE
Modifica del coefficiente di lunghezza efficace per l'asta
Tabella 4.10 Snellezza delle aste
Ottimizzazione della sezione trasversale rettangolare nelle aste RF-CONCRETE
Armatura necessaria determinata con RF-CONCRETE Members
Armatura prevista determinata da RF-CONCRETE Members
colonna
2024-05-30
021544
  • RFEM 5
  • RF-CONCRETE 5
  • Strutture in calcestruzzo
    • Eurocode 2

Visualizzazione delle tensioni e delle deformazioni fornite nelle aste RF-CONCRETE

Usato in
  • Verifica di pilastri in calcestruzzo sottoposti a compressione assiale in RFEM 5 con RF-CONCRETE Members
Condividi
2024-05-30
021543
  • RFEM 5
  • RF-CONCRETE 5
  • Strutture in calcestruzzo
    • Eurocode 2
Modello RFEM con carichi permanenti e variabili
Usato in
  • Verifica di pilastri in calcestruzzo sottoposti a compressione assiale in RFEM 5 con RF-CONCRETE Members
Modello 3D
Ulteriori informazioni sul modello 3D
  • Pilastro isolato: Progetto automatico dell'armatura
Specifiche
Numero di nodi 2
Numero di linee 1
Numero di aste 1
Numero di casi di carico 2
Nr. di combinazioni di carico 2
Peso totale 0,840 t
Dimensioni (metriche) 0.091 x 0.091 x 2.146 m
Dimensioni (imperiali) 0.3 x 0.3 x 7.04 feet
Versione del programma 5.23.02
Condividi
2024-05-30
021545
  • RFEM 5
  • RF-CONCRETE 5
  • Strutture in calcestruzzo
    • Eurocode 2
Visualizzazione dei carichi determinanti nelle aste RF-CONCRETE
Usato in
  • Verifica di pilastri in calcestruzzo sottoposti a compressione assiale in RFEM 5 con RF-CONCRETE Members
Condividi
2024-05-30
021546
  • RFEM 5
  • RF-CONCRETE 5
  • Strutture in calcestruzzo
    • Eurocode 2
Modifica del coefficiente di lunghezza efficace per un'asta
Modifica del coefficiente di lunghezza efficace per l'asta

Usato in
  • Verifica di pilastri in calcestruzzo sottoposti a compressione assiale in RFEM 5 con RF-CONCRETE Members
Condividi
2024-05-30
021547
  • RFEM 5
  • RF-CONCRETE 5
  • Strutture in calcestruzzo
    • Eurocode 2
Tabella 4.10 Snellezza delle aste
Usato in
  • Verifica di pilastri in calcestruzzo sottoposti a compressione assiale in RFEM 5 con RF-CONCRETE Members
Modello 3D
Ulteriori informazioni sul modello 3D
  • Pilastro isolato: Progetto automatico dell'armatura
Specifiche
Numero di nodi 2
Numero di linee 1
Numero di aste 1
Numero di casi di carico 2
Nr. di combinazioni di carico 2
Peso totale 0,840 t
Dimensioni (metriche) 0.091 x 0.091 x 2.146 m
Dimensioni (imperiali) 0.3 x 0.3 x 7.04 feet
Versione del programma 5.23.02
Condividi
2024-05-30
021548
  • RFEM 5
  • RF-CONCRETE 5
  • Strutture in calcestruzzo
    • Eurocode 2
Ottimizzazione della sezione trasversale rettangolare nelle aste RF-CONCRETE
Usato in
  • Verifica di pilastri in calcestruzzo sottoposti a compressione assiale in RFEM 5 con RF-CONCRETE Members
Condividi
2024-05-30
021549
  • RFEM 5
  • RF-CONCRETE 5
  • Strutture in calcestruzzo
    • Eurocode 2
Armatura necessaria determinata con RF-CONCRETE Members
Usato in
  • Verifica di pilastri in calcestruzzo sottoposti a compressione assiale in RFEM 5 con RF-CONCRETE Members
Condividi
2024-05-30
021550
  • RFEM 5
  • RF-CONCRETE 5
  • Strutture in calcestruzzo
    • Eurocode 2
Armatura prevista determinata da RF-CONCRETE Members
Usato in
  • Verifica di pilastri in calcestruzzo sottoposti a compressione assiale in RFEM 5 con RF-CONCRETE Members
Condividi
2024-05-30
021551
  • RFEM 5
  • RF-CONCRETE 5
  • Strutture in calcestruzzo
    • Eurocode 2
colonna
Usato in
  • Verifica di pilastri in calcestruzzo sottoposti a compressione assiale in RFEM 5 con RF-CONCRETE Members
Modello 3D
Ulteriori informazioni sul modello 3D
  • Pilastro isolato: Progetto automatico dell'armatura
Specifiche
Numero di nodi 2
Numero di linee 1
Numero di aste 1
Numero di casi di carico 2
Nr. di combinazioni di carico 2
Peso totale 0,840 t
Dimensioni (metriche) 0.091 x 0.091 x 2.146 m
Dimensioni (imperiali) 0.3 x 0.3 x 7.04 feet
Versione del programma 5.23.02
Condividi