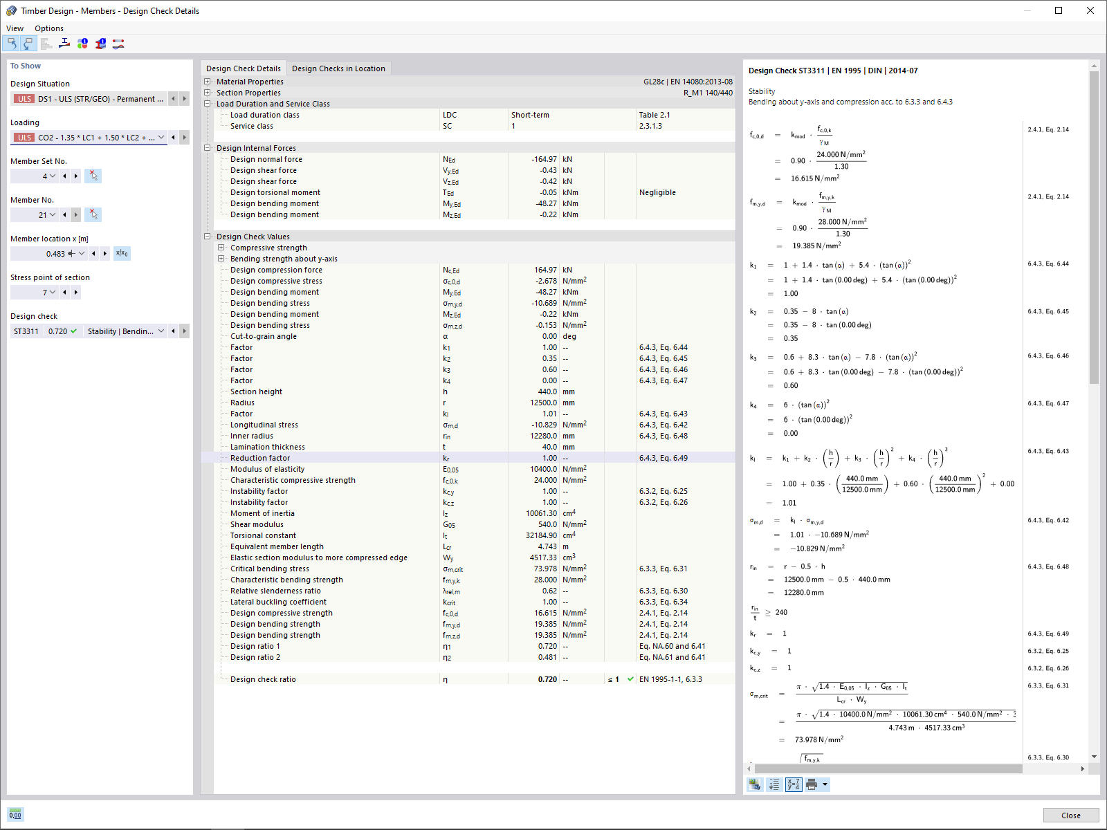
Aste - Dettagli di progettazione
Aste - Dettagli di progettazione
2024-05-30
022962
  • Verifica legno per RFEM 6
  • Strutture di legno

Aste - Dettagli di progettazione

Usato in
  • Add-on Verifica legno
Condividi