1106x
002172
2021-09-08

Add-on Verifica legno

Rispetto al modulo aggiuntivo RF-/TIMBER Pro (RFEM 5/RSTAB 8), le seguenti nuove caratteristiche sono state aggiunte all'add-on Verifica legno per RFEM 6/RSTAB 9:

  • Oltre all'Eurocodice 5, sono state integrate altre norme internazionali (SIA 265, ANSI/AWC NDS, CSA O86, GB 50005)
  • Progetto di compressione perpendicolare alla fibratura (pressione del vincolo esterno)
  • Implementazione del solutore di autovalori per determinare il momento critico per instabilità flesso-torsionale (solo EC 5)
  • Definizione di diverse lunghezze efficaci per la verifica a temperatura normale e progettazione della resistenza al fuoco
  • Valutazione delle tensioni tramite tensioni unitarie (FEM)
  • Analisi di stabilità ottimizzate per aste rastremate
  • Unificazione dei materiali per tutte le appendici nazionali (solo una norma "EN" è ora disponibile nella libreria dei materiali per una migliore panoramica)
  • Visualizzazione degli indebolimenti della sezione trasversale direttamente nel render
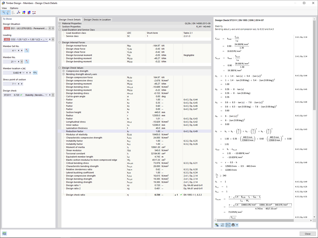
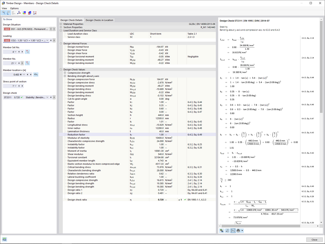
  • Output delle formule di progetto utilizzate (incluso un riferimento all'equazione utilizzata dalla norma)


;