Modifica della rigidezza della superficie
Modifica della rigidezza della superficie
2024-05-30
024575
  • RFEM 6

Modifica della rigidezza della superficie

Usato in
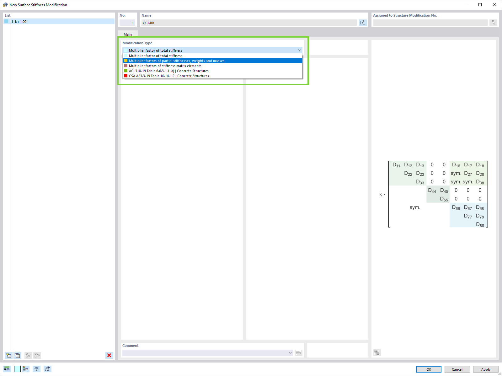
  • Tipi aggiuntivi per la modifica di rigidezza delle superfici
Condividi