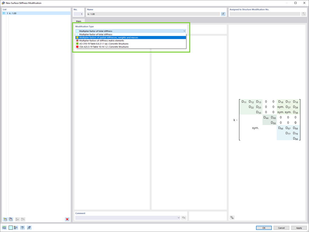
Vuoi modificare le rigidezze delle superfici? Ora ci sono due nuovi tipi disponibili per te:
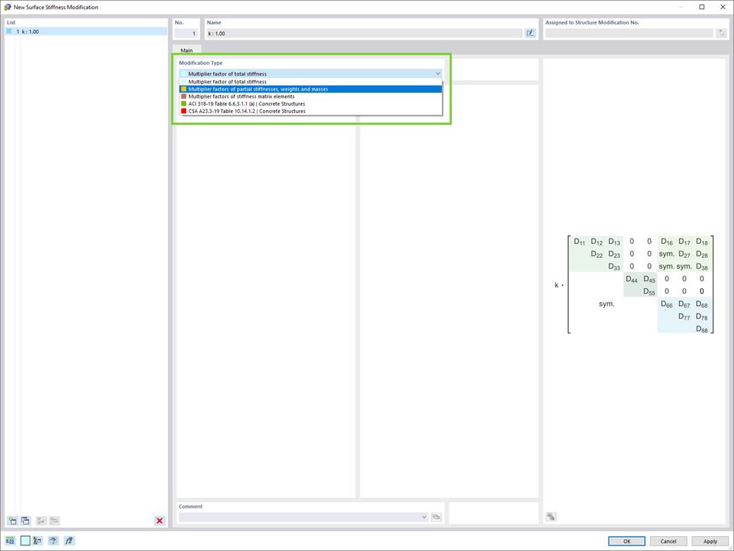
- Coefficiente moltiplicativo della rigidezza totale
- Coefficienti moltiplicativi di rigidezze parziali, pesi e masse
Registrati all'extranet Dlubal per ottenere il massimo dal software e avere accesso esclusivo ai tuoi dati personali.
Registrati all'extranet Dlubal per ottenere il massimo dal software e avere accesso esclusivo ai tuoi dati personali.
Registrati all'extranet Dlubal per ottenere il massimo dal software e avere accesso esclusivo ai tuoi dati personali.
Vuoi modificare le rigidezze delle superfici? Ora ci sono due nuovi tipi disponibili per te: