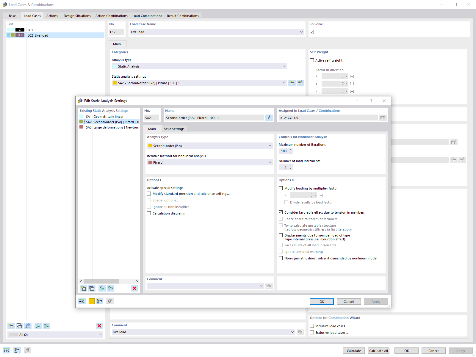
Statikanalyse-Dialog
Statikanalyse-Dialog
2024-05-30
024594
  • RFEM 6
  • RSTAB 9

Statikanalyse-Dialog

Usato in
  • Parametri di calcolo globali individuali per casi di carico e combinazioni di carico
Condividi