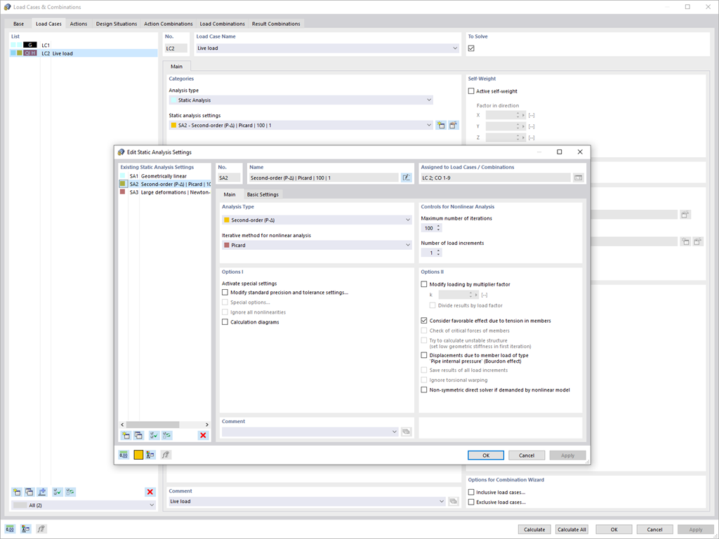
Utilizza la nuova impostazione dell'analisi strutturale per fornire i casi di carico e le combinazioni di carico con i singoli parametri di calcolo globali.
Registrati all'extranet Dlubal per ottenere il massimo dal software e avere accesso esclusivo ai tuoi dati personali.
Registrati all'extranet Dlubal per ottenere il massimo dal software e avere accesso esclusivo ai tuoi dati personali.
Registrati all'extranet Dlubal per ottenere il massimo dal software e avere accesso esclusivo ai tuoi dati personali.
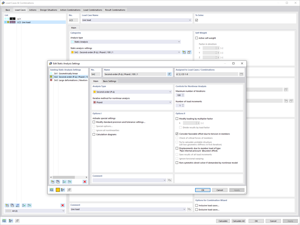
Utilizza la nuova impostazione dell'analisi strutturale per fornire i casi di carico e le combinazioni di carico con i singoli parametri di calcolo globali.