FAQ 005114 | Come posso aprire RWIND utilizzando la procedura guidata di caricamento in RFEM e RSTAB?
FAQ 005114 | Come posso aprire RWIND utilizzando la procedura guidata di caricamento in RFEM e RSTAB?
2024-05-30
025316
  • RSTAB 9
  • RFEM 6
  • Simulazione del vento e Generazione carico da vento
    • Eurocode 0

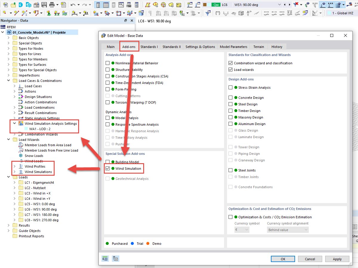
FAQ 005114 | Apertura di RWIND in RFEM 6 o RSTAB 9

FAQ 005114 | Come posso aprire RWIND utilizzando la procedura guidata di caricamento in RFEM e RSTAB?

Usato in
  • Apertura di RWIND in RFEM 6 o RSTAB 9
Condividi