1839x
005114
2021-10-21

Apertura di RWIND in RFEM 6 o RSTAB 9

Come posso aprire RWIND utilizzando la creazione guidata di carichi in RFEM e RSTAB?


Risposta:

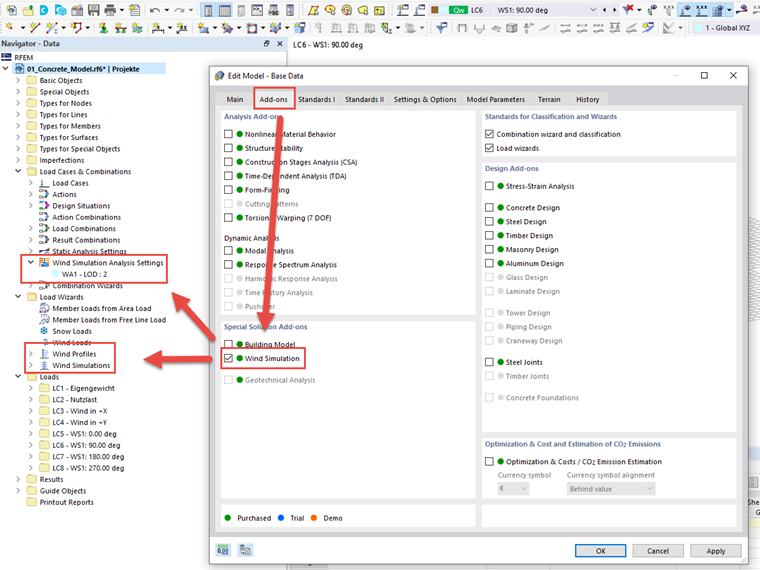
Per garantire che RWIND appaia nella creazione guidata di carichi di RFEM 6 o RSTAB 9, è necessario prima attivare l'add-on nella scheda Add-on nei Dati di base del modello.

Anschließend kann die Eingabe in den Windsimulations-Einstellungen unter den "Lastfälle und Kombinationen" sowie Einstellungen zum Windprofil sowie zu den zu generierenden Lastfällen im Lastassistenten erfolgen.


Autore

Il signor Baumgärtel fornisce supporto tecnico per i clienti Dlubal Software.

Link


;