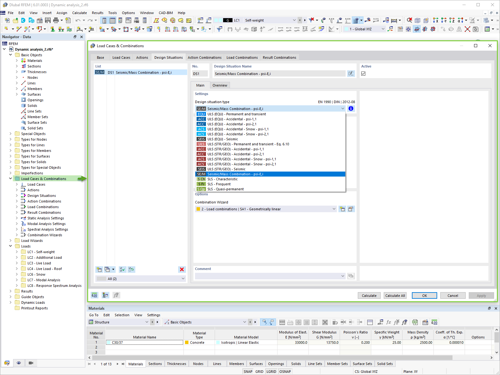
Combinazione di masse per analisi modale
Combinazione di masse per analisi modale
2024-05-30
025720
  • RFEM 6

Combinazione di masse per analisi modale

Usato in
  • Analisi sismica con RFEM 6
Condividi