8900x
001721
2021-11-12

Analisi sismica con RFEM 6

L'analisi sismica in RFEM 6 è possibile utilizzando l'analisi modale e gli add-on per l'analisi dello spettro di risposta. Il concetto generale dell'analisi sismica in RFEM 6 si basa sulla creazione di un caso di carico per l'analisi modale e uno per l'analisi con spettro di risposta. I gruppi di standard per queste analisi sono impostati nella scheda Standard II dei Dati di base del modello.

Analisi modale

Il primo caso di carico da definire ai fini dell'analisi sismica è l'analisi modale. Di conseguenza, vengono determinati i valori di vibrazione naturale, inclusa la frequenza naturale, la forma modale, la massa modale e i coefficienti di massa modale efficace.

In RFEM 6, la combinazione di massa per questa analisi può essere generata automaticamente se l'opzione Creazione guidata di combinazioni è attivata (Figura 1). Ciò consente di definire una situazione di progetto con il tipo di combinazione sismica/massa (Figura 2). Pertanto, una combinazione di massa secondo la norma di progetto selezionata sarà disponibile come combinazione di carico e può essere utilizzata come input per l'analisi modale (Figura 3).



Il metodo per risolvere il problema degli autovalori, il tipo di matrice di massa e il tipo di conversione di massa possono essere facilmente modificati nelle impostazioni dell'analisi modale (Figura 4). Inoltre, l'utente può impostare direttamente il numero di modalità o, d'altra parte, questo può essere fatto automaticamente fino al raggiungimento della frequenza naturale massima assegnata. L'opzione per trascurare le masse è disponibile anche nelle impostazioni dell'analisi modale.

Analisi con spettro di risposta

Una volta definito il caso di carico del tipo di analisi modale, è possibile creare un nuovo caso di carico per l'analisi con spettro di risposta. A questo punto, è possibile importare l'analisi modale dal caso di carico pertinente (Figura 5).

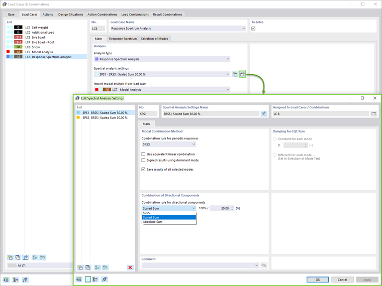
Il metodo di combinazione modale (SRSS, CQC, somma assoluta) e la regola di combinazione per i componenti direzionali (somma in scala o somma assoluta) possono essere definiti nelle impostazioni dell'analisi spettrale (Figura 6). La torsione accidentale può anche essere considerata impostando l'eccentricità e la lunghezza dell'edificio.


Successivamente, è necessario assegnare gli spettri di risposta come presentato nell'immagine 7. Gli spettri di risposta nelle direzioni X, Y e Z possono essere definiti dall'utente, generati da un accelerogramma o secondo la norma impostata nei Dati di base del modello. In questo caso di carico, le modalità di interesse possono essere selezionate nella scheda pertinente.

Oltre al periodo naturale e all'accelerazione di ciascun modo, viene visualizzato il coefficiente di massa modale efficace. Come mostra l'immagine 8, questo dà la possibilità di impostare un criterio per il coefficiente di massa modale efficace e di filtrare le modalità di conseguenza.


Risultati

I risultati dell'analisi spettrale in ciascuna direzione e l'inviluppo dei risultati possono essere visualizzati direttamente tramite la scheda Risultati del navigatore (Figura 9). Risultati più dettagliati possono essere trovati nella sezione tabella.

Infine, l'analisi spettrale può essere combinata con gli altri carichi in una combinazione di risultati per scopi di progettazione. La generazione automatica di una combinazione di risultati è possibile selezionando questa opzione nei dati di base di Casi e combinazioni di carico (Figura 1).

Quindi, l'unica azione richiesta dall'utente è creare una situazione di progetto di tipo SLU (STR/GEO) - sismico e selezionare le combinazioni di risultati nella creazione guidata di combinazioni come mostrato nell'immagine 10. In questo modo, il programma crea automaticamente combinazioni di risultati con i carichi sismici massimi che vengono utilizzati per la verifica della struttura (Figura 11).

Se l'opzione dei sottorisultati è selezionata, i casi di carico possono essere assegnati in una combinazione di risultati come mostrato nell'immagine 12.



Osservazioni finali

Per l'analisi sismica dinamica in RFEM 6, sono disponibili gli add-on Analisi modale e Analisi con spettro di risposta. Inizialmente, per ottenere i valori di vibrazione naturale è necessario un caso di carico del tipo di analisi modale.

La combinazione di massa per questa analisi può essere generata automaticamente, utilizzando la creazione guidata di combinazioni. Questo caso di carico viene quindi importato in un caso di carico di analisi con spettro di risposta, dove è possibile assegnare uno spettro di risposta e selezionare le modalità di interesse.

Una volta che l'analisi spettrale è stata eseguita e i risultati sono pronti, è necessario definire una combinazione di risultati per la progettazione come fase finale di questo flusso di lavoro. In RFEM 6, la combinazione di risultati pertinente può essere generata in modo completamente automatico. Infine, i risultati possono essere utilizzati per la verifica dei componenti strutturali.


Autore

La signora Kirova è responsabile della creazione di articoli tecnici e fornisce supporto tecnico ai clienti Dlubal.

Link


;