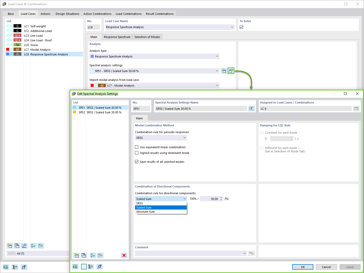
Impostazioni analisi spettrale
Impostazioni analisi spettrale
2024-05-30
025724
  • RFEM 6

Impostazioni analisi spettrale

Usato in
  • Analisi sismica con RFEM 6
Condividi