FAQ 005208 | Come posso creare una situazione di progetto definita dall'utente con le mie combinazioni di carico scelte?
FAQ 005208 | Come posso creare una situazione di progetto definita dall'utente con le mie combinazioni di carico scelte?
2022-02-08
028723
  • RFEM 6
  • Strutture in acciaio
  • Analisi e progettazione strutturale

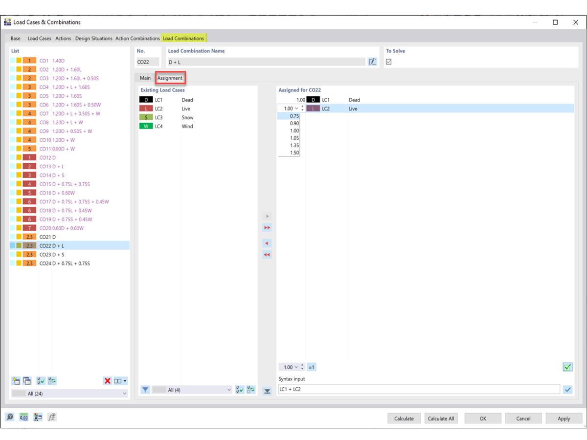
Regolazione dei casi di carico e dei coefficienti

FAQ 005208 | Come posso creare una situazione di progetto definita dall'utente con le mie combinazioni di carico scelte?

  • Situazione di progetto
  • Combinazione di Carico
  • Definito dall'utente
  • Verifica acciaio
Usato in
  • Situazione di progetto definita dall'utente
Condividi