1330x
005208
2022-02-08

Situazione di progetto definita dall'utente

Come posso creare una situazione di progetto definita dall'utente con le mie combinazioni di carico scelte?


Risposta:
  1. Seleziona Crea nuova situazione di progetto e modifica il nome della situazione di progetto. Clear the Combination Wizard option by selecting “- -” in the drop-down menu (Image 01).
  2. In the Load Combinations tab, copy the selected load combination(s) and assign the newly created user-defined design situation (Image 02).
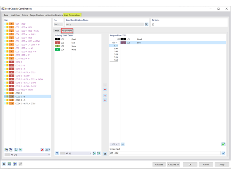
  3. In the Assignment tab, the load cases and factors may be adjusted for the assigned CO (Image 03).

Autore

Cisca è responsabile della formazione dei clienti, del supporto tecnico e dello sviluppo continuo del programma per il mercato nordamericano.



;