File JavaScript: Funzione “input_data()”
File JavaScript: Funzione “generate()”
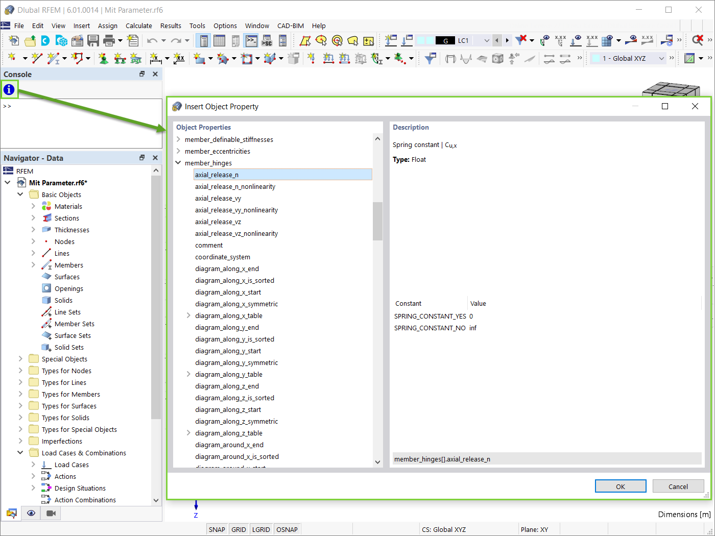
Proprietà oggetti
Importazione di file JavaScript
Blocco con numero di campate n=3
Blocco con numero di campate n=5
File JavaScript: Funzione “input_data()”
File JavaScript: Funzione “generate()”
Proprietà oggetti
Importazione di file JavaScript
Blocco con numero di campate n=3
Blocco con numero di campate n=5
2022-02-11
028849
  • RFEM 6

File JavaScript: Funzione “input_data()”

  • Blocchi
  • Blocchi dinamici
  • Scripting
  • JavaScript
Usato in
  • Blocchi dinamici in RFEM 6 (via JavaScript)
Condividi
2022-02-11
028850
  • RFEM 6
File JavaScript: Funzione "generate()"
File JavaScript: Funzione “generate()”

  • JavaScript
  • Scripting
  • Blocchi
  • Blocchi dinamici
Usato in
  • Blocchi dinamici in RFEM 6 (via JavaScript)
Condividi
2024-05-30
028851
  • RFEM 6
Proprietà oggetti
Usato in
  • Blocchi dinamici in RFEM 6 (via JavaScript)
Condividi
2022-02-11
028852
  • RFEM 6
Importazione di file JavaScript
Condividi
2024-05-30
028853
  • RFEM 6
Blocco con numero di campate n=3
Usato in
  • Blocchi dinamici in RFEM 6 (via JavaScript)
Condividi
2024-05-30
028854
  • RFEM 6
Blocco con numero di campate n=5
Usato in
  • Blocchi dinamici in RFEM 6 (via JavaScript)
Condividi