3632x
001689
2022-02-11

Blocchi dinamici in RFEM 6 (via JavaScript)

Le strutture in RFEM 6 possono essere salvate come blocchi e essere riutilizzate in altri file di RFEM. Il vantaggio dei blocchi dinamici rispetto ai blocchi non dinamici è che consentono modifiche interattive dei parametri strutturali come risultato delle variabili di input modificate. Un esempio è la possibilità di aggiungere elementi strutturali modificando solo il numero di campate come variabile di input. Questo articolo illustrerà la possibilità sopra menzionata per i blocchi dinamici creati tramite script.

File JavaScript

In teoria, un servizio web può essere creato con qualsiasi linguaggio di programmazione. In questo articolo, l'ambiente di programmazione è JavaScript. In effetti, lo scripting può essere utilizzato per definire la topologia della struttura, i casi di carico e i carichi. Per creare file di script, è sufficiente disporre di un editor come quello utilizzato in questo articolo (Blocco note ++).

Nel file JavaScript fornito in questo esempio, i parametri di input sono definiti con la funzione input_data(). Questi parametri possono essere assegnati in diverse categorie (dati di base, geometria, vincoli esterni, sezioni e così via).

In termini di dati di base, il parametro "n" è definito come il tipo "intero" (utilizzando la funzione parametro_int() ) al fine di consentire la generazione dinamica del numero di campate. Nella categoria "Geometria", invece, la funzione parameter_float() viene utilizzata per la creazione della campata del telaio (a), dell'altezza della colonna (H_1), dell'altezza della copertura (H_2) e della lunghezza campata (L). Come si può vedere nell'immagine 1, il parametro "L" (lunghezza della campata) è creato dinamicamente dal contatore di molteplicità kn , che è stato definito in precedenza.

Successivamente, le variabili definite come dati di input possono essere utilizzate dalla funzione generate() per generare il blocco; cioè, per creare nodi e aste, assegnare vincoli ai nodi, creare sistemi di coordinate e creare quote. Questo è mostrato nell'immagine 2 e può essere ulteriormente esplorato nello script fornito alla fine dell'articolo.

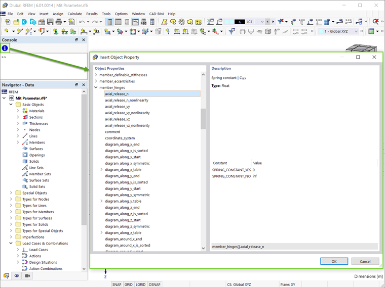
Va notato che tutti gli oggetti e gli attributi disponibili possono essere trovati nella Console (Visualizza → Console). Come mostra l'immagine 3, gli oggetti e le loro proprietà possono essere visualizzati tramite l'icona indicata nell'immagine.

Sebbene non sia utilizzata in questo esempio, la funzione global_parameters() può anche essere adottata nello script. Questa funzione serve per parametrizzare il blocco, come discusso nell'articolo della Knowledge Base "Modelli parametrizzati come blocchi in RFEM 6":

Creazione e salvataggio di blocchi con JavaScript

I blocchi in RFEM 6 sono elencati come oggetti speciali nel navigatore. Per creare un nuovo blocco, fare clic con il pulsante destro del mouse su questa voce e scegliere "Nuovo blocco" dal menu a discesa. Si aprirà una finestra di dialogo in cui è possibile creare e salvare blocchi. Quando si lavora con i blocchi in JavaScript, passare alla scheda "JavaScript" come mostrato nell'immagine 4. È quindi possibile fare clic sul pulsante "Modifica JavaScript" ( Bloccato ) per scrivere direttamente nella scheda, o utilizzare il pulsante "Apri file JavaScript" ( apri il modello ) per importare un file. Dopo la modifica, fare clic su Applica per applicare JavaScript, quindi salvare il blocco utilizzando il pulsante Salva blocco pulsante. Nella finestra di dialogo "Salva come blocco", ti verrà chiesto di nominare il blocco e di impostarne la categorizzazione, come il tipo di modello, gli oggetti utilizzati e le categorie del modello (Figura 5).

Dopo aver salvato un blocco, può essere facilmente importato in qualsiasi file RFEM 6. Per fare ciò, apri il Gestore blocchi di Dlubal e seleziona il blocco desiderato dalla categoria appropriata. Prima dell'inserimento, il blocco può essere modificato nella finestra "Modifica blocco", che si apre automaticamente dopo aver selezionato il blocco. Per i blocchi dinamici creati tramite script, i parametri di input possono essere modificati nella scheda "Struttura" di questa finestra di dialogo (Figura 6).

Come accennato in precedenza, il vantaggio dei blocchi dinamici è la possibilità di introdurre modifiche modificando le variabili di input. Pertanto, dato il modo in cui il numero di campate (n) e la lunghezza delle campate (L) sono stati definiti nello script, quest'ultima cambierà automaticamente quando si cambiano le prime.

In questo esempio, il numero predefinito di campate è tre e, quindi, le lunghezze di tre campate sono elencate come parametri (Figura 6). Tuttavia, la variabile "n" può essere facilmente modificata in qualsiasi altro numero (ad esempio cinque) e la struttura sarà modificata di conseguenza (Figura 7).

Osservazioni finali

I blocchi dinamici in RFEM 6 possono essere creati facilmente tramite script. Per creare file di script, è sufficiente disporre di un editor di script. A questo punto, i parametri possono essere creati dinamicamente nello script, consentendo così la modifica interattiva del blocco in seguito.

I blocchi creati in questo modo possono essere salvati importando il file JavaScript nella finestra "Salva come blocco". Una volta disponibili nel Gestore blocchi di Dlubal , possono essere facilmente importati in qualsiasi file RFEM 6. Poiché i blocchi sono dinamici, le modifiche interattive dei parametri strutturali come risultato delle variabili di input modificate sono possibili ogni volta che i blocchi vengono utilizzati in un file RFEM.


Autore

La signora Kirova è responsabile della creazione di articoli tecnici e fornisce supporto tecnico ai clienti Dlubal.

Link
Download


;