Creazione guidata di combinazioni
Impostazioni di analisi statica del secondo ordine per situazioni di progetto
Impostazioni di analisi statica del secondo ordine per le combinazioni di carico
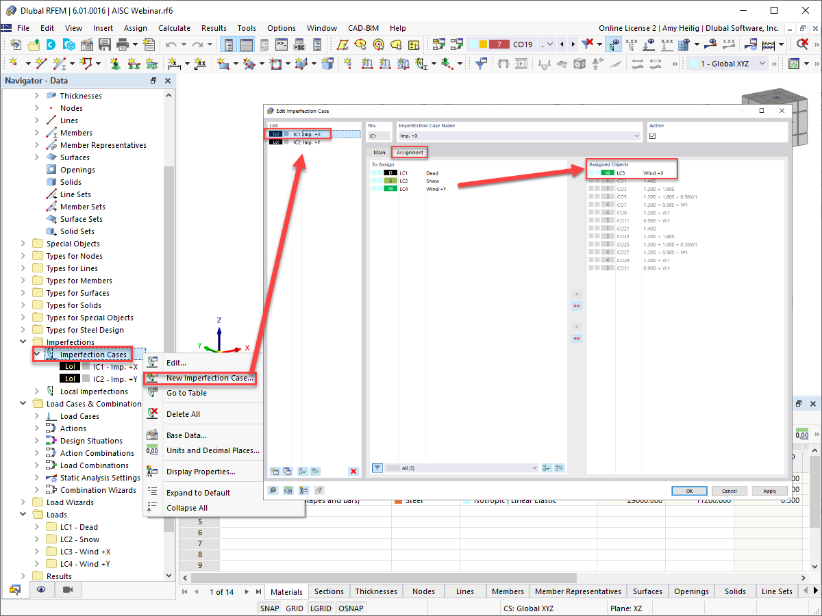
Assegnazione dei casi di imperfezione e di carico
Definizione dell'imperfezione dell'asta
Visualizzazione grafica delle imperfezioni dell'asta
  • Visualizzatore 3D
  • 3D Viewer | Babylon
  • Realtà virtuale
Considerazione delle imperfezioni: Situazione di progetto 1 – LRFD
Considerazione delle imperfezioni: Situazione di progetto 2 - ASD
Nuova variazione di rigidezza dell'asta
Considerazione della modifica della struttura tramite riduzione della rigidezza
Creazione guidata di combinazioni
Impostazioni di analisi statica del secondo ordine per situazioni di progetto
Impostazioni di analisi statica del secondo ordine per le combinazioni di carico
Assegnazione dei casi di imperfezione e di carico
Definizione dell'imperfezione dell'asta
Visualizzazione grafica delle imperfezioni dell'asta
Considerazione delle imperfezioni: Situazione di progetto 1 – LRFD
Considerazione delle imperfezioni: Situazione di progetto 2 - ASD
Nuova variazione di rigidezza dell'asta
Considerazione della modifica della struttura tramite riduzione della rigidezza
2024-05-30
028909
  • RFEM 6
  • Strutture in acciaio

Creazione guidata di combinazioni

Usato in
  • AISC 360-16 Cap. C Metodo di analisi diretta in RFEM 6
Condividi
2024-05-30
028910
  • RFEM 6
  • Strutture in acciaio
Impostazioni di analisi statica del secondo ordine per situazioni di progetto
Usato in
  • AISC 360-16 Cap. C Metodo di analisi diretta in RFEM 6
Condividi
2024-05-30
028810
  • RFEM 6
Impostazioni di analisi statica del secondo ordine per le combinazioni di carico
Usato in
  • AISC 360-16 Cap. C Metodo di analisi diretta in RFEM 6
Condividi
2024-05-30
028811
  • RFEM 6
Assegnazione dei casi di imperfezione e di carico
Usato in
  • AISC 360-16 Cap. C Metodo di analisi diretta in RFEM 6
Condividi
2024-05-30
028812
  • RFEM 6
Definizione dell'imperfezione dell'asta
Usato in
  • AISC 360-16 Cap. C Metodo di analisi diretta in RFEM 6
Condividi
2024-05-30
028816
  • RFEM 6
Visualizzazione grafica delle imperfezioni dell'asta
Usato in
  • AISC 360-16 Cap. C Metodo di analisi diretta in RFEM 6
Modello 3D
Ulteriori informazioni sul modello 3D
  • Struttura di capannone in acciaio | AISC 360-16
Specifiche
Numero di nodi 56
Numero di linee 88
Numero di aste 81
Numero di superfici 6
Numero di solidi 0
Numero di casi di carico 4
Nr. di combinazioni di carico 20
Nr. di combinazioni di risultati 0
Peso totale 10,789 t
Dimensioni (metriche) 12.192 x 4.877 x 14.630 m
Dimensioni (imperiali) 40 x 16 x 48 feet
Condividi
2024-05-30
028817
  • RFEM 6
Considerazione delle imperfezioni: Situazione di progetto 1 – LRFD
Usato in
  • AISC 360-16 Cap. C Metodo di analisi diretta in RFEM 6
Condividi
2024-05-30
029199
  • RFEM 6
Considerazione delle imperfezioni: Situazione di progetto 2 - ASD
Usato in
  • AISC 360-16 Cap. C Metodo di analisi diretta in RFEM 6
Condividi
2024-05-30
029202
  • RFEM 6
Nuova variazione di rigidezza dell'asta
Usato in
  • AISC 360-16 Cap. C Metodo di analisi diretta in RFEM 6
Condividi
2022-02-10
028818
  • RFEM 6
Considera la modifica della struttura tramite la riduzione della rigidezza
Considerazione della modifica della struttura tramite riduzione della rigidezza

  • Modifica della struttura
  • Riduzione della rigidezza
Usato in
  • AISC 360-16 Cap. C Metodo di analisi diretta in RFEM 6
Condividi