6560x
001735
2022-02-14

AISC 360-16 Cap. C Metodo di analisi diretta in RFEM 6

La norma sull'acciaio AISC 360-16 richiede che la stabilità sia considerata per una struttura nel suo insieme e per ciascuno dei suoi elementi. Sono disponibili vari metodi, tra cui la considerazione diretta nell'analisi, il metodo della lunghezza efficace e il metodo di analisi diretta. Questo articolo evidenzierà gli importanti requisiti del cap. C e il metodo di analisi diretta da incorporare in un modello di acciaio strutturale insieme all'applicazione in RFEM 6.

Requisiti di stabilità

Nella sez. C1 [1], sono elencati cinque requisiti quando si considera la verifica di stabilità di una struttura in acciaio. Direttamente da AISC 360-16, questi includono:

  • Deformazioni flessionali, a taglio e delle aste assiali e tutte le altre deformazioni dei componenti e dei collegamenti che contribuiscono agli spostamenti della struttura
  • Effetti del secondo ordine (compresi gli effetti P-Δ e P-δ)
  • Imperfezioni geometriche
  • Riduzioni di rigidezza dovute all'inelasticità, incluso l'effetto del snervamento parziale della sezione trasversale, che può essere accentuato dalla presenza di tensioni residue
  • Incertezza nel sistema, nell'asta e nella resistenza e rigidezza del collegamento

Il metodo di analisi diretta della verifica può essere utilizzato per soddisfare i requisiti di cui sopra. Questo articolo si concentrerà principalmente sugli elementi da b a d e sull'applicazione in RFEM 6.

effetti del secondo ordine

L'analisi della struttura deve considerare gli effetti del secondo ordine inclusi P-Δ e P-δ. Quando un elemento strutturale come una colonna ha un carico assiale applicato oltre a un carico laterale applicato, l'elemento si fletterà. La distanza di inflessione, Δ, moltiplicata per il carico assiale applicato, P, crea un momento secondario chiamato P-Δ che deve essere considerato. Inoltre, nell'analisi dovrebbero essere considerati anche gli effetti destabilizzanti del carico assiale che agisce lungo la curvatura inflessa dell'asta, o P-δ. Fig. C-C2.1 [1] fornisce un esempio grafico di questi effetti secondari su un'asta.

L'AISC elenca le condizioni in C2.1(b) [1] in cui gli effetti P-δ possono essere trascurati del tutto. In caso contrario, se un'asta è soggetta sia a compressione che a flessione, queste deformazioni localizzate dovrebbero essere considerate nell'analisi.

All'interno di RFEM 6, l'analisi del secondo ordine viene risolta iterativamente come una sequenza di problemi lineari in cui la forza assiale viene aggiornata dall'iterazione precedente e considerata costante all'interno della fase di iterazione. Questo approccio numerico è il metodo di iterazione a virgola fissa noto come metodo di Picard. Entrambi gli effetti secondari P-Δ e P-δ vengono acquisiti automaticamente nelle equazioni differenziali sottostanti all'interno del risolutore RFEM 6 quando impostato su questo metodo.

Le situazioni di progetto e le combinazioni di carico in RFEM 6 sono impostate per impostazione predefinita sul secondo ordine e sul metodo Picard. L'utente può modificare queste impostazioni predefinite per le situazioni di progetto LRFD o ASD, ad esempio in Creazione guidata di combinazioni - Impostazioni dell'analisi statica - Metodo iterativo per l'analisi non lineare.


Le singole combinazioni di carico seguiranno successivamente le impostazioni di analisi definite nella rispettiva situazione di progetto. Tuttavia, l'utente può modificare le impostazioni della combinazione di carico individualmente, se lo preferisce.

Per conformarsi alla Sez. C2.1(b) [1], l'utente può mantenere l'analisi predefinita del secondo ordine per la situazione di progetto 1 - LRFD da utilizzare per la verifica della resistenza. Inoltre, il tipo di analisi desiderato può essere impostato per la situazione di progetto 2 - ASD, che può essere utilizzata per i controlli di esercizio insieme a qualsiasi altra situazione di progetto creata. Per ulteriori informazioni sulle opzioni offerte in queste finestre di dialogo, visitare il manuale online di RFEM 6 Impostazioni dell'analisi statica.

Imperfezioni geometriche

Sez. C2.2 [1] richiede che le imperfezioni della struttura siano considerate tramite la modellazione diretta delle imperfezioni o l'uso di carichi teorici. L'AISC chiarisce ulteriormente che la preoccupazione principale per le imperfezioni nelle strutture degli edifici è la colonna fuori piombo. La fuori rettilineità dell'asta non è richiesta in questa sezione, poiché questo effetto è considerato nel cap. E [1] per la verifica a compressione.

La modellazione diretta delle imperfezioni dovrebbe considerare gli spostamenti iniziali dovuti al carico e le forme modali di instabilità previste applicate per dare il massimo effetto destabilizzante. A seconda delle dimensioni della struttura, questo potrebbe richiedere molto tempo e essere complicato. È invece possibile utilizzare il metodo alternativo con carichi nozionali applicati.

Secondo C2.2b(a) [1], i carichi teorici dovrebbero essere applicati come carichi laterali additivi a tutti i livelli in tutte le combinazioni di carico. L'eccezione data in C2.2b(d) [1] include quando la deriva del secondo ordine della struttura alla deriva del primo ordine è uguale o inferiore a 1.7; quindi i carichi teorici possono essere applicati alle combinazioni di carico di sola gravità ed esclusi dalle combinazioni con altri carichi laterali applicati.

L'entità del carico teorico a ciascun livello può essere calcolata utilizzando l'equazione C2-1 [1].

I carichi fittizi dovrebbero essere applicati nella direzione che causa il maggiore effetto destabilizzante. Ciò significa che per le combinazioni di carico di sola gravità, i carichi teorici dovrebbero essere applicati in entrambe le direzioni ortogonali. Per le combinazioni di carico con carichi laterali applicati, i carichi fittizi dovrebbero essere applicati nella stessa direzione risultante del carico laterale (ad esempio, i carichi del vento in direzione X dovrebbero includere i carichi fittizi in direzione X).

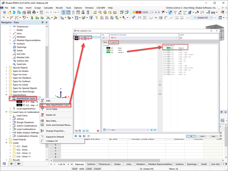
RFEM 6 offre agli utenti la possibilità di definire casi di imperfezione nelle direzioni ortogonali, come nelle direzioni ±X o ±Y. I casi di carico possono essere ulteriormente assegnati a ciascun caso di carico di imperfezione, prendendo in considerazione il maggiore effetto destabilizzante. RFEM assegnerà automaticamente il caso di imperfezione alle combinazioni di carico generate, come mostrato direttamente in questa finestra di dialogo.

Una volta che i casi di imperfezione sono stati definiti, l'utente deve definire le imperfezioni delle aste in ogni caso di imperfezione. "ANSI/AISC 360-16 | Corrente" disponibile nel menu a discesa considererà la forza assiale dell'asta dalla combinazione di carico assegnata, utilizzare l'Eqn. C2-1 [1] e applica l'entità del carico teorico calcolato sia all'inizio che alla fine dell'asta.

"ANSI/AISC 360-16 | Carico gravitazionale" consentirà all'utente di fare riferimento a una combinazione di carico diversa dalla corrente per calcolare la forza assiale dell'asta. Dovrebbe essere specificata anche la direzione dell'imperfezione basata sugli assi globali o sugli assi locali dell'asta. Un'attenta considerazione dovrebbe essere data alla direzione dell'imperfezione, poiché l'intento è di applicarlo nella direzione generale della struttura per causare il massimo effetto destabilizzante. Una volta definite queste informazioni, l'imperfezione può essere assegnata a più aste, come tutte le colonne della struttura.

Una volta che le imperfezioni sono state applicate, possono essere visualizzate graficamente sulla struttura in RFEM.

Le imperfezioni dovrebbero essere applicate solo alle combinazioni di carico di resistenza e non sono richieste per i controlli di esercizio. Pertanto, nella finestra di dialogo Modifica creazione guidata combinazione mostrata in precedenza nell'immagine 1, "Considera casi di imperfezione" dovrebbe essere attivato e applicato alla situazione di progetto 1 - LRFD assumendo che la verifica della resistenza sarà eseguita secondo il metodo LRFD.

In alternativa, il pulsante "Crea nuova creazione guidata di combinazioni" in basso a sinistra può essere utilizzato per generare una nuova definizione di articolo con "Considera casi di imperfezione" disattivato. Le impostazioni dell'analisi statica saranno impostate sul secondo ordine (P-Δ) per il progetto di esercizio di questo esempio simile al progetto di resistenza. Ora, questa nuova creazione guidata di combinazioni può essere assegnata alla situazione di progetto 2 - ASD supponendo che la verifica dello stato limite di esercizio sarà eseguita utilizzando le combinazioni di carico non fattorizzate.


Una volta che queste impostazioni sono state applicate alle situazioni di progetto, anche le singole combinazioni di carico elencate nella scheda "Combinazioni di carico" rifletteranno automaticamente queste stesse impostazioni.

Adeguamenti alla rigidezza

Le tensioni residue dell'asta possono portare a un parziale snervamento della sezione trasversale, producendo un rammollimento generale della struttura. Questo a sua volta porta ad effetti destabilizzanti. Inoltre, dovrebbe essere considerata la diffusione della plasticità attraverso la sezione trasversale dell'asta e lungo la lunghezza dell'asta.

Per approssimare questi effetti sulla riduzione della resistenza dell'asta, l'AISC ha richiesto un coefficiente 0.8 da applicare a tutte le rigidezze che contribuiscono alla stabilità della struttura. La norma prosegue affermando in C2.3(a) [1], le riduzioni di rigidezza dovrebbero essere applicate a tutte le aste per evitare la distorsione artificiale della struttura. Pertanto, questo coefficiente di 0,8 può essere applicato a tutte le rigidezze assiali e flessionali di tutte le aste.

Inoltre, il coefficiente τb calcolato dalle eqns. C2.2a e C2.2b [1] mostrato di seguito dovrebbe essere applicato solo alla rigidezza flessionale delle aste. Per la resistenza a compressione della sezione trasversale, è necessario considerare le sezioni snelle rispetto a quelle degli elementi non snelle.

  1. Quando α Pr/Pns ≤ 0,5
  2. Quando α Pr/Pns > 0,5

Secondo Sez. C2.3(c) [1], è consentito impostare τb = 1.0 per tutte le rigidezze flessionali di tutte le aste, ma un carico teorico aggiuntivo dovrebbe essere applicato alla struttura definita da questo sezione. Inoltre, le riduzioni di rigidezza si applicano solo agli stati limite di resistenza e stabilità. Non è applicabile agli stati limite di esercizio o ad altre analisi come la determinazione di deriva, inflessione, vibrazione e periodo.

RFEM 6 offre agli utenti la possibilità di applicare i requisiti di riduzione della rigidezza AISC alle aste selezionate. Il coefficiente 0.8 viene applicato alla rigidezza assiale e flessionale dell'asta, mentre il coefficiente τb può essere calcolato automaticamente da Eqns. C2.2a e C2.2b [1] e applicati alla rigidezza flessionale dell'asta.

Rivisitando la creazione guidata di combinazioni per la situazione di progetto 1 - LRFD, "Considera la modifica della struttura" dovrebbe essere attivata con una nuova impostazione di modifica della struttura definita. Una volta attivata anche l'opzione "Aste", è disponibile una nuova scheda Aste. All'interno di questa nuova scheda, è possibile selezionare la "Nuova variazione di rigidezza delle aste". Questo fa apparire l'ultima opzione per selezionare "AISC 360-16 C2.3 | Strutture in acciaio" dal menu a discesa. Si noti che le “Eq. C2-2a e C2-2b" è selezionato per calcolare automaticamente il coefficiente di rigidezza flessionale τb in base alla forza normale degli elementi snelli o non snelli. Il coefficiente 0.8 è impostato per impostazione predefinita e applicato alla flessione e alla rigidezza assiale. Una volta definite tutte le opzioni, le aste in acciaio a cui applicare la riduzione di rigidezza vengono selezionate graficamente, oppure i numeri delle aste possono essere inseriti nuovamente nella finestra di dialogo Modifica struttura.


Si noti che la creazione guidata di combinazioni separate che è stata precedentemente definita per la situazione di progetto 2 - ASD per disattivare le opzioni di imperfezione per la verifica dello stato limite di esercizio sopra descritte dovrebbe anche lasciare deselezionata la voce "Considera la modifica della struttura". Questo utilizzerà le rigidezze complete delle aste per tutte le combinazioni di carico non fattorizzate.

Osservazioni conclusive

I requisiti dati in AISC 360-16 cap. C per il metodo di analisi diretta, inclusi gli effetti del secondo ordine, le imperfezioni delle aste e le riduzioni di rigidezza, può essere considerato nell'analisi e nella progettazione di RFEM 6 utilizzando i flussi di lavoro sopra descritti. Per ulteriori informazioni ed esempi sull'applicazione del metodo di analisi diretta in RFEM, fare riferimento al webinar AISC 360-16 Steel Design precedentemente registrato in RFEM 6 e scaricare il modello correlato in Modelli da scaricare.



Autore

Amy Heilig è l'amministratore delegato della filiale USA e responsabile delle vendite e dello sviluppo continuo del programma per il mercato nordamericano.

Link
Bibliografia


;