Analisi della resistenza al fuoco con una valutazione dettagliata della resistenza al fuoco dei componenti strutturali.
Analisi della resistenza al fuoco con una valutazione dettagliata della resistenza al fuoco dei componenti strutturali.
2024-05-30
030338
  • RFEM 6
  • RSTAB 9
  • Verifica acciaio per RFEM 6
    • Verifica acciaio per RSTAB 9
    • Strutture in acciaio

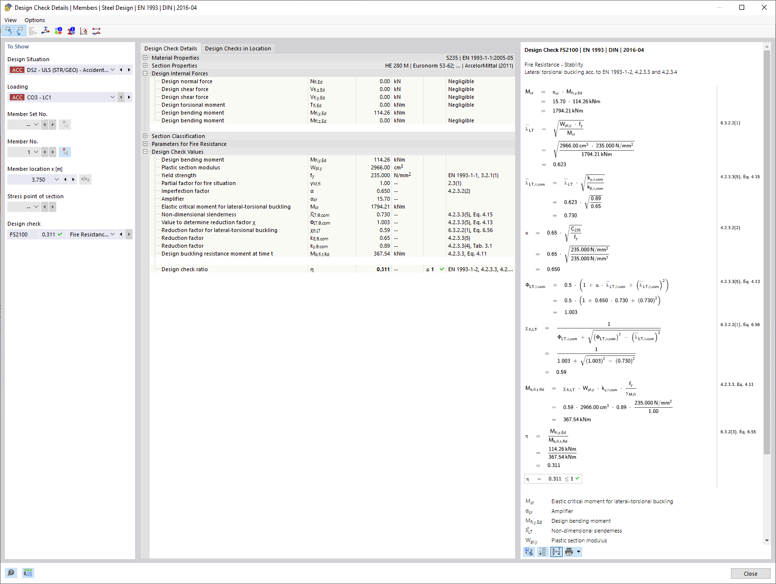
Verifica della protezione antincendio | Dettagli del progetto

Analisi della resistenza al fuoco con una valutazione dettagliata della resistenza al fuoco dei componenti strutturali.

L'immagine mostra i dettagli della progettazione antincendio delle strutture, con particolare attenzione ai parametri specifici per la verifica della resistenza al fuoco. Gli elementi tecnici principali e i loro valori numerici sono illustrati per determinare il livello di sicurezza in caso di incendio. Questi dettagli di calcolo sono componenti essenziali della classificazione delle classi di resistenza al fuoco.
  • Resistenza al fuoco
  • Dettagli dei verifiche
  • Reazione al fuoco
  • Parametri tecnici
  • Sicurezza strutturale
  • Protezione antincendio
  • Progettazione
  • Verifica
Usato in
  • Verifica delle strutture di acciaio | resistenza al fuoco | progettazione
Condividi