624x
002322
2022-03-21

Verifica delle strutture di acciaio | resistenza al fuoco | progettazione

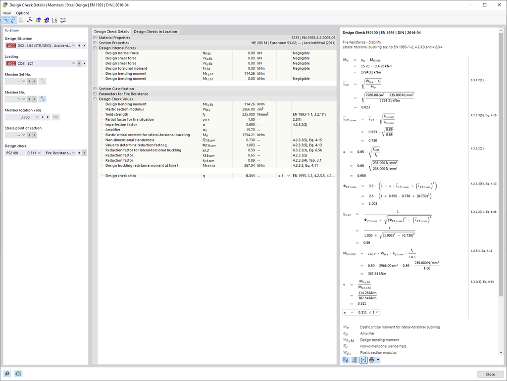
Le verifiche per le aste selezionate vengono eseguite tenendo conto della temperatura dei componenti determinanti. È possibile eseguire le verifiche delle sezioni trasversali e le analisi di stabilità secondo EN 1993-1-2, sezione 4.2.3, nell'add-on Verifica acciaio. Tutti i coefficienti di riduzione e i coefficienti necessari sono memorizzati di conseguenza e sono presi in considerazione quando si determina la capacità portante.

Le lunghezze libere d'inflessione per la verifica dell'asta equivalente sono ricavate direttamente dalle voci di resistenza. Non è necessario 'inserirli di nuovo.

In ogni progetto, eseguire prima la classificazione della sezione trasversale. Per le sezioni trasversali della Classe 4, la verifica viene eseguita automaticamente secondo EN 1993-1-2, Appendice E.



;