KB 001733 | Verifica di pilastri in cemento armato sec. ACI 318-19 in RFEM 6
KB 001733 | Verifica di pilastri in cemento armato sec. ACI 318-19 in RFEM 6
2024-05-30
030488

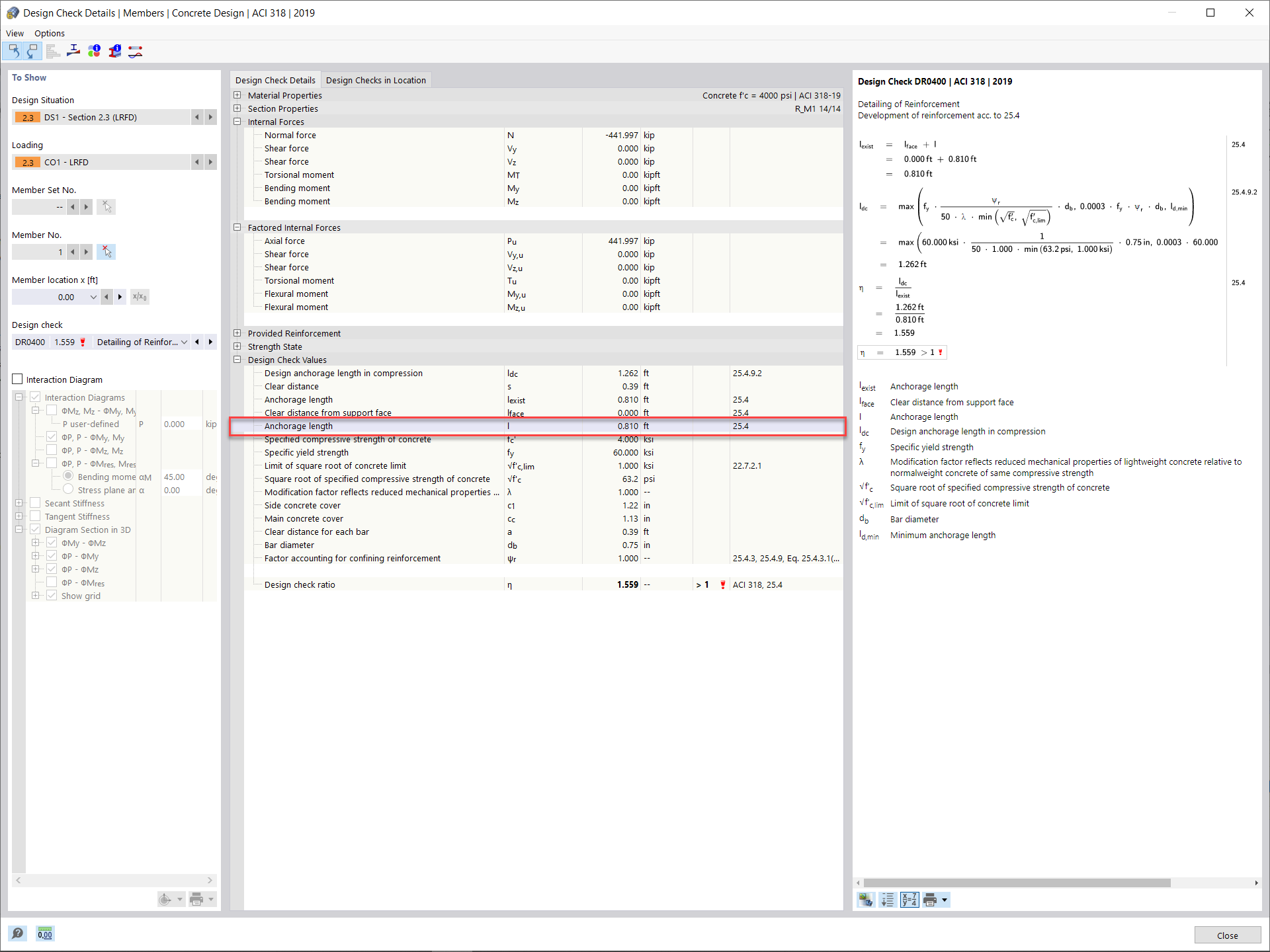
Lunghezza di sviluppo richiesta

KB 001733 | Verifica di pilastri in cemento armato sec. ACI 318-19 in RFEM 6

Usato in
  • Verifica di pilastri in calcestruzzo armato secondo ACI 318-19 in RFEM 6
Condividi