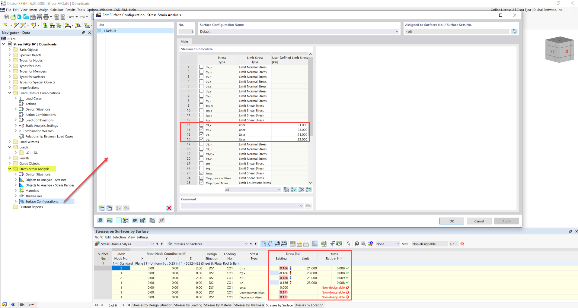
FAQ 005247 | La tensione limite è attivata, ma il rapporto tensionale è "non-progettabile" nell'add-on Analisi tensioni-deformazioni. Quale potrebbe essere la ragione?
FAQ 005247 | La tensione limite è attivata, ma il rapporto tensionale è "non-progettabile" nell'add-on Analisi tensioni-deformazioni. Quale potrebbe essere la ragione?
2022-04-19
031077
  • RFEM 6
  • Analisi tensioni-deformazioni per RFEM 6
  • Analisi tensioni-deformazioni per RSTAB 9
    • Strutture in acciaio
    • Strutture in calcestruzzo
    • Analisi e progettazione strutturale
    • Analisi delle tensioni

Tensione limite definita dall'utente

FAQ 005247 | La tensione limite è attivata, ma il rapporto tensionale è "non-progettabile" nell'add-on Analisi tensioni-deformazioni. Quale potrebbe essere la ragione?

  • Analisi delle tensioni
  • Analisi tensioni-deformazioni
  • Rapporto tensionale
  • Tensione limite
  • Rapporto tensionale non-verificabile
Usato in
  • Rapporto di tensione
Condividi