2469x
005247
2022-04-19

Rapporto di tensione

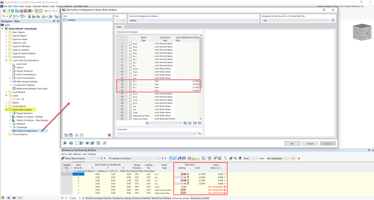
La tensione limite è attivata ma il mio rapporto di tensione è non designabile nel componente aggiuntivo Analisi tensioni-deformazioni. Quale potrebbe essere la ragione?


Risposta:

Alcuni materiali hanno limiti di stress multipli per compressione, trazione, ecc. Per questi materiali, il limite di stress deve essere inserito manualmente dall'utente.

I valori di limite di stress sono elencati nella scheda Valori del Materiale.

Questi valori possono essere aggiunti nella Configurazioni di Asta/Superficie sotto il tipo di limite di stress Utente.


Autore

Cisca è responsabile della formazione dei clienti, del supporto tecnico e dello sviluppo continuo del programma per il mercato nordamericano.



;