Selezione del metodo di analisi di sezioni in parete sottile nei Dati di base
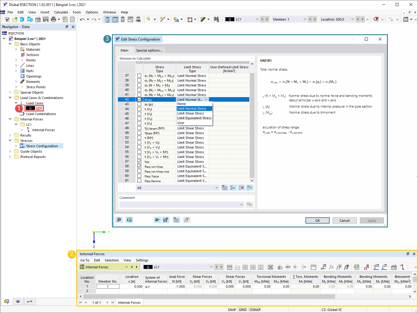
Definizione del caso di carico, forze interne e tensioni da calcolare
Risultati: analisi a parete sottile
Risultati: Analisi efficace delle strutture in parete sottile
Selezione del metodo di analisi di sezioni in parete sottile nei Dati di base
Definizione del caso di carico, forze interne e tensioni da calcolare
Risultati: analisi a parete sottile
Risultati: Analisi efficace delle strutture in parete sottile
2022-05-11
031673
  • RSECTION 1
  • Analisi delle tensioni

Selezione del metodo di analisi di sezioni in parete sottile nei Dati di base

  • Analisi di strutture a parete sottile
  • Analisi delle tensioni
  • Sezione trasversale
Usato in
  • Analisi a parete sottile in RSECTION 1
Modello 3D
Ulteriori informazioni sul modello 3D
  • Sezione a C
Condividi
2022-05-11
031674
  • RSECTION 1
  • Analisi delle tensioni
Definizione del caso di carico, forze interne e tensioni da calcolare
  • Casi di carico
  • Forze interne
  • Configurazione delle tensioni
Usato in
  • Analisi a parete sottile in RSECTION 1
Condividi
2022-05-11
031675
  • RSECTION 1
  • Analisi delle tensioni
Risultati: Analisi in parete sottile
Risultati: analisi a parete sottile

  • Risultati
  • Analisi delle tensioni
  • Proprietà della sezione
  • Analisi delle sezioni in pareti sottili
Usato in
  • Analisi a parete sottile in RSECTION 1
Modello 3D
Ulteriori informazioni sul modello 3D
  • Sezione a C
Condividi
2022-05-11
031676
  • RSECTION 1
  • Analisi delle tensioni
Risultati: Analisi efficace delle strutture in parete sottile
  • Risultati
  • Analisi efficace delle strutture in parete sottile
  • Proprietà della sezione
  • Tensioni
Usato in
  • Analisi a parete sottile in RSECTION 1
Modello 3D
Ulteriori informazioni sul modello 3D
  • Sezione a C
Condividi