3262x
001742
2024-02-28

Analisi a parete sottile in RSECTION 1

Il programma autonomo RSECTION è a tua disposizione per determinare le proprietà delle sezioni e per eseguire l'analisi delle tensioni per sezioni sottili e massicce. Il programma può essere collegato sia a RFEM che a RSTAB in modo che le sezioni di RSECTION siano disponibili anche nella libreria di RFEM e RSTAB. Allo stesso modo, le forze interne da RFEM e RSTAB possono essere importate in RSECTION.

Come discusso nell'articolo della Knowledge Base Definizione proprietà di sezioni e analisi di tensioni in RSECTION 1 , i seguenti metodi di analisi sono disponibili in RSECTION: analisi a parete sottile e analisi agli elementi finiti. Questo articolo discuterà il primo metodo, con il quale le proprietà della sezione per sezioni trasversali lorde ed efficaci vengono calcolate analiticamente (in base agli elementi della sezione).

Un riassunto dell'analisi e calcolo è stato spiegato nell'articolo sopra menzionato. Pertanto, assumiamo che la sezione di interesse sia disponibile, e che il metodo di analisi a parete sottile, così come il calcolo della sezione efficace secondo EN 1993-1-3 [1], siano selezionati nei Dati Base (Immagine 1).

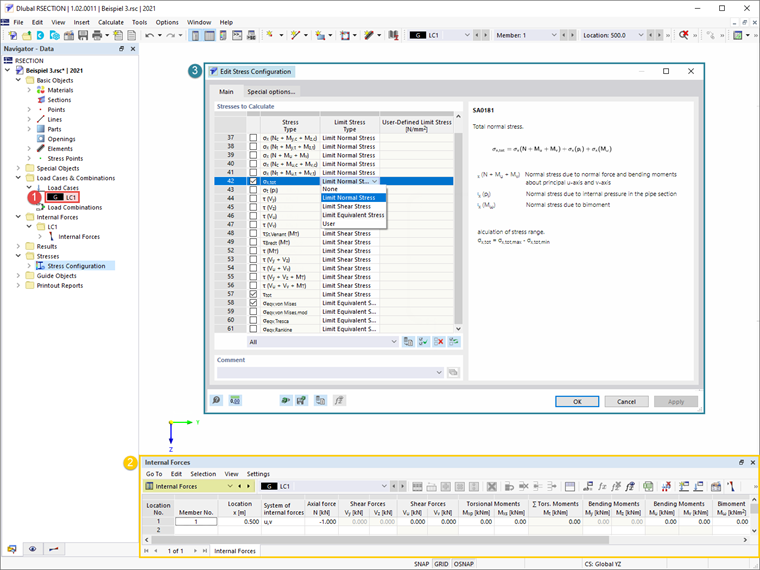
Successivamente, viene creato un caso di carico e vengono definiti gli sforzi interni da conservare in esso. Come elaborato nell'articolo sopra menzionato, gli sforzi interni possono essere definiti nel programma stesso o importati da RFEM/RSTAB. In questo esempio, una forza assiale di 1 kN è stata definita nella posizione x=0.5, come mostrato in Immagine 2. Prima di avviare il calcolo, è anche possibile selezionare le tensioni da calcolare nella finestra di Configurazione della Tensione, dove è disponibile anche un elenco delle tensioni e una descrizione associata della tensione selezionata.

Una volta calcolato tutto, i risultati del calcolo sono disponibili nel programma. Nel Navigatore Risultati, è possibile passare tra i risultati per sezioni trasversali lorde ed efficaci, come mostrato rispettivamente nelle Immagini 3 e 4.

Inarcamento distorsionale può verificarsi per sezioni formate a freddo con rinforzi sul bordo o intermedi, come quella in questo esempio. Nel programma RSECTION, l'inarcamento distorsionale viene determinato utilizzando il metodo dell'autovalore, e la sua influenza viene presa in considerazione riducendo lo spessore della sezione. Questo può essere visto anche nei risultati dell'analisi a parete sottile efficace (Immagine 4).

869x
85x


Autore

La signora Kirova è responsabile della creazione di articoli tecnici e fornisce supporto tecnico ai clienti Dlubal.

Link
Bibliografia


;