KB 001741 | Verifica a taglio-punzonamento in RFEM 6 secondo ACI 318-19 e CSA A23.3-19
KB 001741 | Verifica a taglio-punzonamento in RFEM 6 secondo ACI 318-19 e CSA A23.3-19
KB 001741 | Verifica a taglio-punzonamento in RFEM 6 secondo ACI 318-19 e CSA A23.3-19
KB 001741 | Verifica a taglio-punzonamento in RFEM 6 secondo ACI 318-19 e CSA A23.3-19
KB 001741 | Verifica a taglio-punzonamento in RFEM 6 secondo ACI 318-19 e CSA A23.3-19
KB 001741 | Verifica a taglio-punzonamento in RFEM 6 secondo ACI 318-19 e CSA A23.3-19
KB 001741 | Verifica a taglio-punzonamento in RFEM 6 secondo ACI 318-19 e CSA A23.3-19
KB 001741 | Verifica a taglio-punzonamento in RFEM 6 secondo ACI 318-19 e CSA A23.3-19
KB 001741 | Verifica a taglio-punzonamento in RFEM 6 secondo ACI 318-19 e CSA A23.3-19
KB 001741 | Verifica a taglio da punzonamento in RFEM 6 secondo ACI 318-19 e CSA A23.3-19
KB 001741 | Verifica a taglio per punzonamento in RFEM 6 secondo ACI 318-19 e CSA A23.3-19
KB 001741 | Verifica a taglio-punzonamento in RFEM 6 secondo ACI 318-19 e CSA A23.3-19
KB 001741 | Verifica a taglio-punzonamento in RFEM 6 secondo ACI 318-19 e CSA A23.3-19
KB 001741 | Verifica a taglio-punzonamento in RFEM 6 secondo ACI 318-19 e CSA A23.3-19
KB 001741 | Verifica a taglio-punzonamento in RFEM 6 secondo ACI 318-19 e CSA A23.3-19
KB 001741 | Verifica a taglio-punzonamento in RFEM 6 secondo ACI 318-19 e CSA A23.3-19
KB 001741 | Verifica a taglio-punzonamento in RFEM 6 secondo ACI 318-19 e CSA A23.3-19
KB 001741 | Verifica a taglio-punzonamento in RFEM 6 secondo ACI 318-19 e CSA A23.3-19
KB 001741 | Verifica a taglio-punzonamento in RFEM 6 secondo ACI 318-19 e CSA A23.3-19
KB 001741 | Verifica a taglio-punzonamento in RFEM 6 secondo ACI 318-19 e CSA A23.3-19
KB 001741 | Verifica a taglio da punzonamento in RFEM 6 secondo ACI 318-19 e CSA A23.3-19
KB 001741 | Verifica a taglio per punzonamento in RFEM 6 secondo ACI 318-19 e CSA A23.3-19
2024-05-30
031753

Casella di spunta Verifica a punzonamento

KB 001741 | Verifica a taglio-punzonamento in RFEM 6 secondo ACI 318-19 e CSA A23.3-19

Usato in
  • Verifica a taglio-punzonamento in RFEM 6 secondo ACI 318-19 e CSA A23.3:19
Condividi
2024-05-30
031754
Selezione di nodi di punzonamento tramite tabelle
KB 001741 | Verifica a taglio-punzonamento in RFEM 6 secondo ACI 318-19 e CSA A23.3-19

Usato in
  • Verifica a taglio-punzonamento in RFEM 6 secondo ACI 318-19 e CSA A23.3:19
Condividi
2024-05-30
031755
Verifica calcestruzzo - Configurazione
KB 001741 | Verifica a taglio-punzonamento in RFEM 6 secondo ACI 318-19 e CSA A23.3-19

Usato in
  • Verifica a taglio-punzonamento in RFEM 6 secondo ACI 318-19 e CSA A23.3:19
Condividi
2024-05-30
031756
Parametri di verifica a punzonamento
KB 001741 | Verifica a taglio-punzonamento in RFEM 6 secondo ACI 318-19 e CSA A23.3-19

Usato in
  • Verifica a taglio-punzonamento in RFEM 6 secondo ACI 318-19 e CSA A23.3:19
Condividi
2024-05-30
031757
Armatura della superficie disposta per la verifica iniziale della capacità a taglio
KB 001741 | Verifica a taglio-punzonamento in RFEM 6 secondo ACI 318-19 e CSA A23.3-19

Usato in
  • Verifica a taglio-punzonamento in RFEM 6 secondo ACI 318-19 e CSA A23.3:19
Condividi
2024-05-30
031758
Resistenza a taglio-punzonamento basata sull'armatura longitudinale disposta
KB 001741 | Verifica a taglio-punzonamento in RFEM 6 secondo ACI 318-19 e CSA A23.3-19

Usato in
  • Verifica a taglio-punzonamento in RFEM 6 secondo ACI 318-19 e CSA A23.3:19
Condividi
2024-05-30
031759
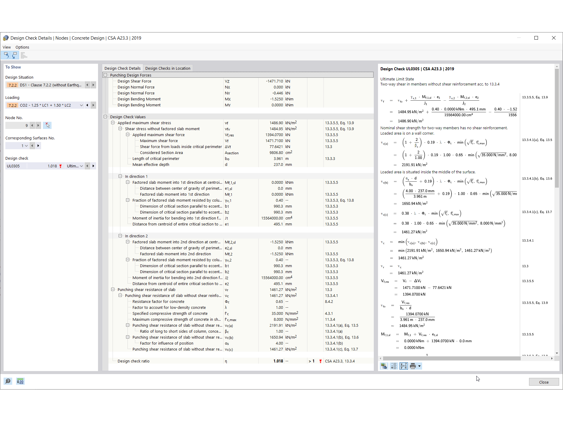
Dettagli della verifica a punzonamento
KB 001741 | Verifica a taglio-punzonamento in RFEM 6 secondo ACI 318-19 e CSA A23.3-19

Usato in
  • Verifica a taglio-punzonamento in RFEM 6 secondo ACI 318-19 e CSA A23.3:19
Condividi
2024-05-30
031760
Definizione dell'armatura longitudinale aggiuntiva
KB 001741 | Verifica a taglio-punzonamento in RFEM 6 secondo ACI 318-19 e CSA A23.3-19

Usato in
  • Verifica a taglio-punzonamento in RFEM 6 secondo ACI 318-19 e CSA A23.3:19
Condividi
2024-05-30
031761
Armatura aggiuntiva della superficie visualizzata graficamente
KB 001741 | Verifica a taglio-punzonamento in RFEM 6 secondo ACI 318-19 e CSA A23.3-19

Usato in
  • Verifica a taglio-punzonamento in RFEM 6 secondo ACI 318-19 e CSA A23.3:19
Condividi
2022-06-20
032471
Armatura richiesta a taglio da punzonamento
KB 001741 | Verifica a taglio da punzonamento in RFEM 6 secondo ACI 318-19 e CSA A23.3-19

  • Taglio da punzonamento
  • Verifica calcestruzzo
  • Calcestruzzo armato
Usato in
  • Verifica a taglio-punzonamento in RFEM 6 secondo ACI 318-19 e CSA A23.3:19
Condividi
2022-06-21
032481
  • RFEM 6
  • ACI 318
  • CSA A23.3
Aggiunta di armatura a taglio
KB 001741 | Verifica a taglio per punzonamento in RFEM 6 secondo ACI 318-19 e CSA A23.3-19

  • Punzonamento
  • Verifica calcestruzzo
  • Calcestruzzo armato
Usato in
  • Verifica a taglio-punzonamento in RFEM 6 secondo ACI 318-19 e CSA A23.3:19
Condividi