5052x
001741
2022-06-21

Verifica a taglio-punzonamento in RFEM 6 secondo ACI 318-19 e CSA A23.3:19

Lo scenario ottimale in cui dovrebbe essere utilizzata la verifica a taglio-punzonamento secondo ACI 318-19 o CSA A23.3:19 è quando una soletta sta subendo un'alta concentrazione di forze di carico o di reazione che si verificano in un singolo nodo. In RFEM 6, il nodo in cui il taglio da punzonamento è un problema è indicato come nodo di taglio a punzonamento. Le cause di questa alta concentrazione di forze possono essere introdotte da una colonna, da una forza concentrata o da un vincolo esterno del nodo. Anche le pareti di collegamento possono causare questi carichi concentrati alle estremità delle pareti, agli angoli e alle estremità dei carichi lineari e di vincoli esterni delle linee.

Perimetro di controllo

La verifica a taglio-punzonamento calcola prima l'area della sezione critica (sezione A ), che è l'area circostante al nodo di punzonamento. Secondo ACI 318-19 Sez. 22.6.4 [1] e CSA A23.3:19 Clausola 13.3.3 [2], il perimetro critico (bo ) per a la colonna quadrata è uguale alla lunghezza del perimetro del carico concentrato o dell'area di reazione che non è inferiore alla metà della distanza dell'altezza efficace (d). Asezione e bo sono entrambi calcolati automaticamente da RFEM in base alla posizione del carico concentrato sulla platea.

Parametri della verifica a punzonamento in RFEM 6

Una volta che l'add-on Verifica calcestruzzo è stato attivato, la casella di controllo Proprietà verifica a punzonamento apparirà nella scheda Principale quando si modifica il nodo di taglio a punzonamento in RFEM 6. Questo può essere fatto contemporaneamente per tutti i nodi in cui il taglio a punzonamento è un problema. Nell'add-on Dati di input dell'add-on Verifica calcestruzzo, è necessario selezionare anche i nodi progettati per il taglio-punzonamento.


Dopo aver verificato i parametri di verifica a taglio-punzonamento su a per un nodo, appariranno le schede Verifica calcestruzzo - Nodo di punzonamento e Verifica calcestruzzo - Configurazioni. Ciò consente di modificare le opzioni relative al tipo di armatura a punzonamento, al posizionamento, al diametro della barra e al materiale. Apparirà la scheda Configurazione stato limite ultimo con ulteriori parametri di verifica che possono essere modificati dall'utente come forze "singole" o "smussate" per colonne/pareti e spaziatura minima dell'armatura. I coefficienti di riduzione della resistenza sec. ad ACI 318-19 Sez. 21.2.1 [1] and CSA A23.3:19 Clause 8.4 [2] can be adjusted along with the minimum spacing of reinforcement.

All'interno del perimetro critico, la forza di taglio dal carico di punzonamento per pareti è impostata su smussata. Mentre per i pilastri, il carico di punzonamento può essere impostato su "smussato" o "forza singola" dalla colonna, dal carico o dal vincolo esterno del nodo.

Verifica a taglio-punzonamento in RFEM 6

Una volta che i parametri di verifica per il taglio a punzonamento e l'armatura sono stati inseriti sotto il nodo e la superficie, la verifica viene eseguita dall'add-on Verifica calcestruzzo. Il progetto fa riferimento all'armatura longitudinale mostrata nell'immagine successiva. Una volta che la verifica del calcestruzzo è stata eseguita considerando solo questa armatura, i tassi di lavoro saranno mostrati per tutti i nodi di interesse e sono disponibili in forma tabellare o graficamente.


Nei risultati, la resistenza a taglio-punzonamento della soletta (vn ) e la forza di taglio massima applicata (vu ) sono confrontate tra loro per calcolare il rapporto di progetto complessivo secondo ACI 318-19 Sez. 22.6.1.2, Eq. (22.6.1.2) [1]. Similarly, the Punching Shear Resistance of the Slab (vr) and the Applied Maximum Shear Stress (vf) are used to calculate the design ratio according to CSA A23.319, Clause 13.3.4 [2]. Queste equazioni si possono trovare nei dettagli della verifica mostrati nell'immagine 7 insieme all'intera procedura di calcolo.

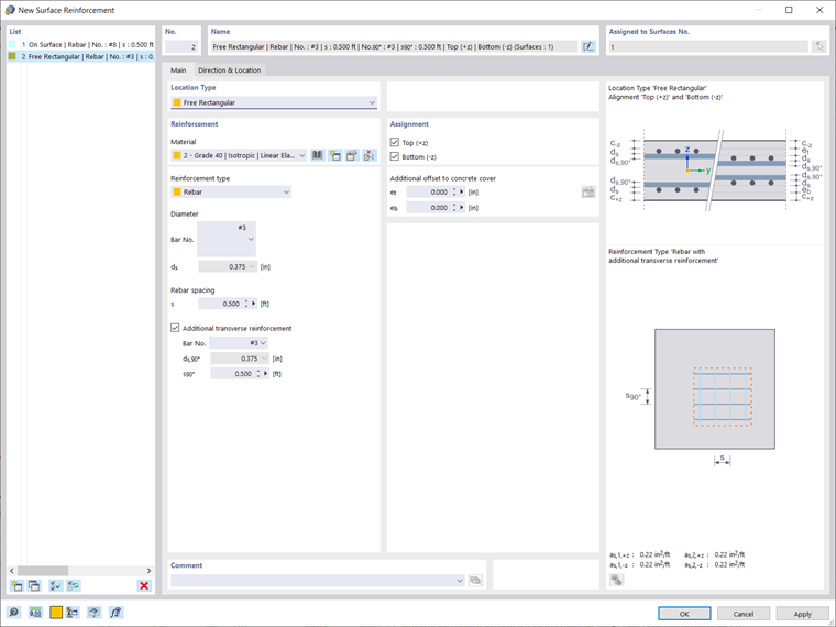
Se non viene aggiunta alcuna armatura aggiuntiva a taglio-punzonamento e Vu ≤ Vn, non è necessaria alcuna armatura aggiuntiva. Sul lato in trazione della soletta, può essere aggiunta un'armatura longitudinale aggiuntiva se la resistenza è superata dal taglio applicato. Per questo esempio di solaio, è possibile vedere che ciò può essere fatto definendo una regione rettangolare libera sulla parte superiore della posizione in cui è intelaiata la colonna. Questa definizione di armatura può essere copiata e incollata su tutti i nodi di punzonamento utilizzando lo strumento "copia/sposta". L'armatura così assegnata sarà considerata automaticamente nel calcolo della capacità a taglio.

Alternatively, if the punching shear design is impossible without punching reinforcement (Vn≤Vu), the maximum punching shear resistance Vn,max is calculated and the design check is performed automatically. Questi risultati, ancora una volta, possono essere trovati nella tabella Verifica calcestruzzo o visualizzati graficamente. In termini di quantità di armatura a punzonamento necessaria, questa può essere visualizzata nella scheda Risultati del Navigatore (vedere l'immagine sotto).

Conclusione

In RFEM 6, la verifica a punzonamento può essere inizializzata all'interno della finestra di modifica di un nodo e viene quindi considerata automaticamente nel add-on Verifica calcestruzzo. Quindi, l'attivazione delle proprietà di progetto consentirà di manipolare i parametri di progetto di punzonamento, come il carico di punzonamento, i coefficienti di riduzione della resistenza secondo ACI 318-19 Sez. 21.2.1 [1] and CSA A23.3:19 Clause 8.4 [2], and the minimum spacing of reinforcement under the Ultimate Configuration settings. La verifica del calcestruzzo viene eseguita sulla base dell'armatura longitudinale fornita dalla superficie. Se il tasso di lavoro è superiore a 1.00, l'armatura longitudinale aggiuntiva può essere assegnata sul lato in trazione del solaio.


Autore

Alex è responsabile della formazione dei clienti, del supporto tecnico e dello sviluppo continuo del programma per il mercato nordamericano.

Bibliografia


;