Raffigurazione dei calcoli della sezione per il warping torsionale in un modello 3D. Sono mostrate le sollecitazione interne come forza assiale e momenti torcenti.
Raffigurazione dei calcoli della sezione per il warping torsionale in un modello 3D. Sono mostrate le sollecitazione interne come forza assiale e momenti torcenti.
2024-05-30
032626
  • Verifica alluminio per RFEM 6
  • Verifica alluminio per RSTAB 9
  • Eurocode 9

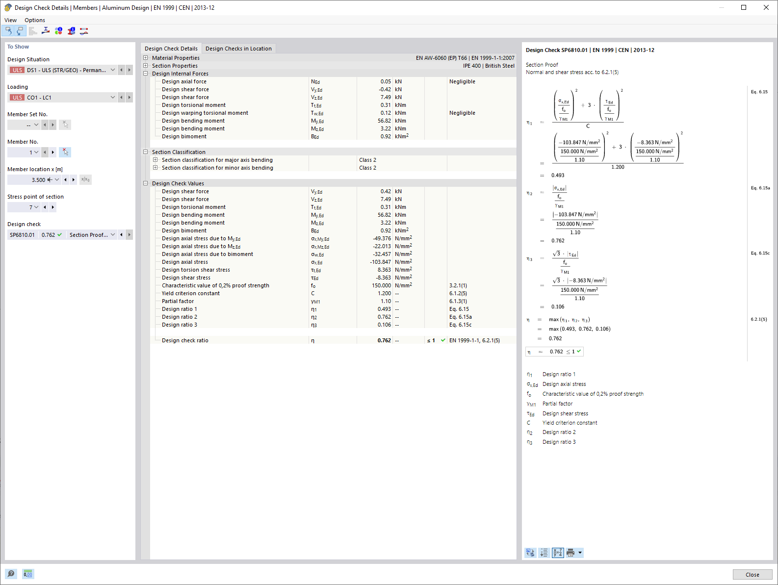
Verifica di sezione tenendo conto delle torsione di ingobbamento (7 DoF)

Raffigurazione dei calcoli della sezione per il warping torsionale in un modello 3D. Sono mostrate le sollecitazione interne come forza assiale e momenti torcenti.

L'immagine mostra un dettaglio di un modello 3D che illustra il calcolo della deformazione della sezione trasversale nella torsione con decomposto con considerazione di 7 gradi di libertà. Sono mostrati diversi sforzi interni, inclusa la forza normale (N), i tagli (Vu, Vv) e i momenti torcenti (Mt,pri, Mt,sec, Mu, Mv, Mω). Questi valori servono come base per la verifica della tensione di confronto nella verifica dell'alluminio.
  • Verifica di sezione
  • Torsione coniugata
  • 7 gradi di libertà
  • Verifica alluminio
  • Forze interne
  • Strutture aste
  • RFEM
  • RSTAB
  • Deformazione della sezione
  • Sezione trasversale
  • Progettazione
Usato in
  • Verifica alluminio | Considerazione delle forze interne dal calcolo con Torsione di ingobbamento (7 gradi di libertà)
Condividi