FAQ 005294 | Come posso includere il(i) coefficiente(i) di sovraresistenza, Ωo nelle combinazioni di carico secondo la norma EN 1991-1-3?
FAQ 005294 | Come posso includere il(i) coefficiente(i) di sovraresistenza, Ωo nelle combinazioni di carico secondo la norma EN 1991-1-3?
2022-08-02
033444
  • RFEM 6
  • Verifica acciaio per RFEM 6
  • Strutture in acciaio
    • Edifici
    • Analisi e progettazione strutturale
    • Analisi dinamica e sismica
    • ANSI/AISC 360
    • ASCE 7

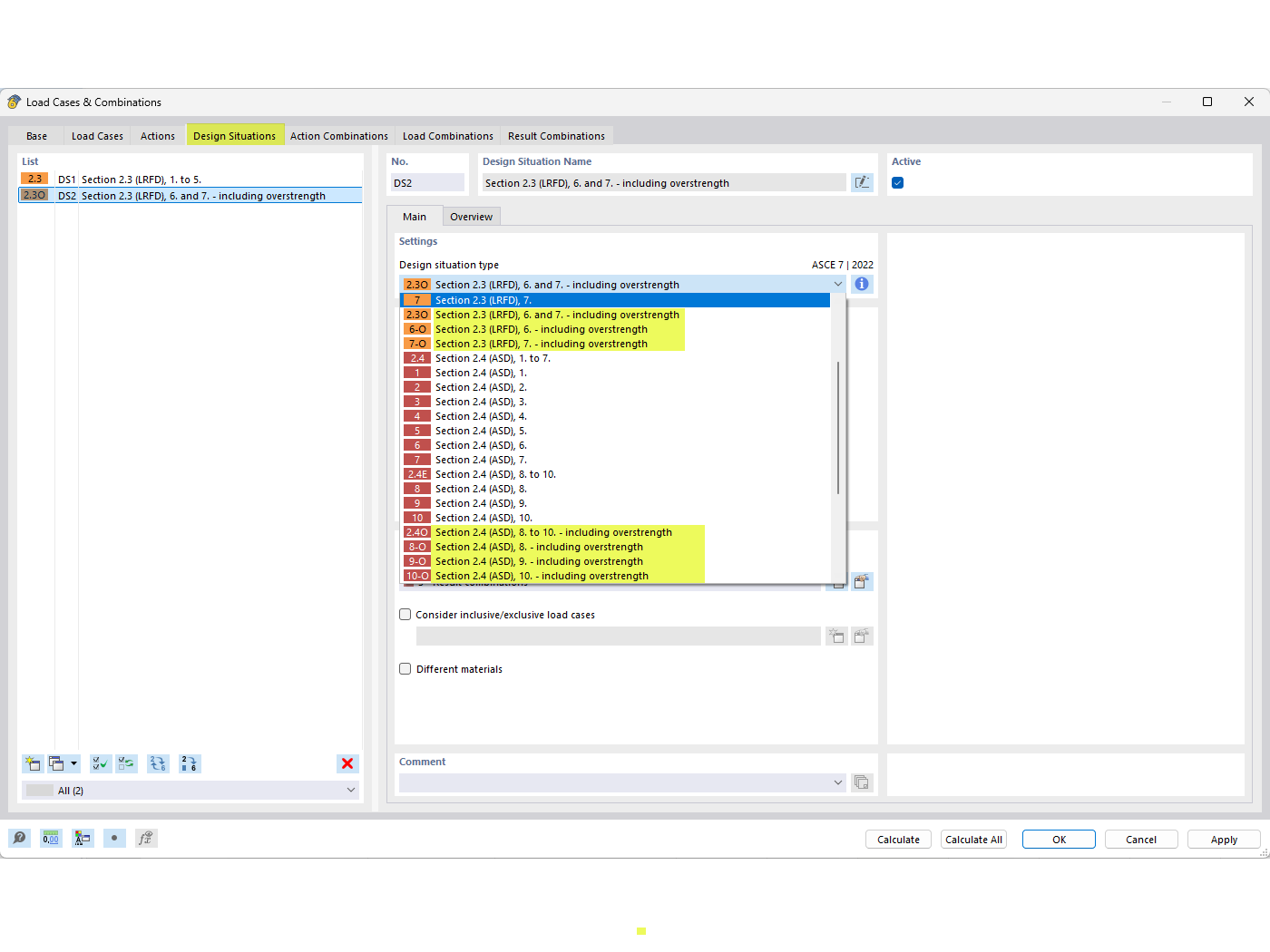
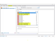
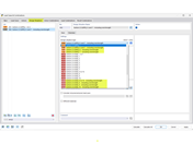
Situazioni di progetto di sovraresistenza

FAQ 005294 | Come posso includere il(i) coefficiente(i) di sovraresistenza, Ωo nelle combinazioni di carico secondo la norma EN 1991-1-3?

Usato in
  • Coefficienti di sovraresistenza
Condividi