FAQ 005315 | Non vedo i casi di carico sismico nelle mie combinazioni di carico (CO) ASCE 7 generate. Come posso aggiungerli?
FAQ 005315 | Non vedo i casi di carico sismico nelle mie combinazioni di carico (CO) ASCE 7 generate. Come posso aggiungerli?
2022-09-23
034297
  • RFEM 6
  • Strutture in calcestruzzo
  • Strutture in acciaio
    • Analisi e progettazione strutturale
    • ASCE 7

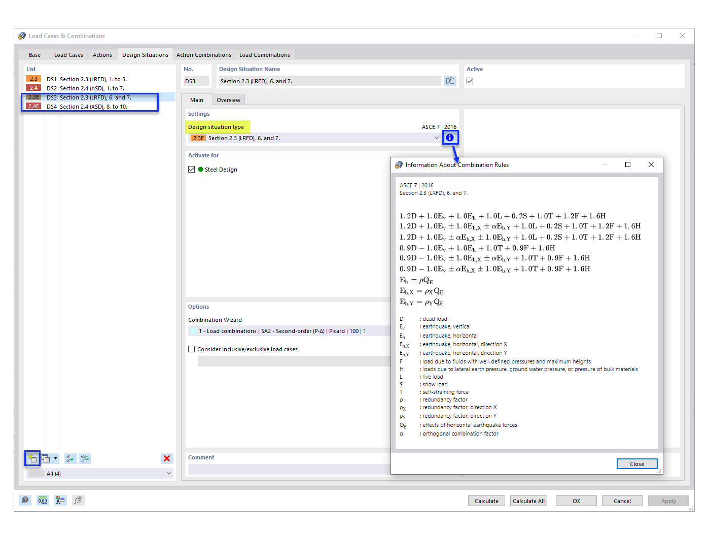
Aggiunta di situazioni di progettazione sismica

FAQ 005315 | Non vedo i casi di carico sismico nelle mie combinazioni di carico (CO) ASCE 7 generate. Come posso aggiungerli?

  • ASCE 7 Combinazione di carico
  • Combinazione di carico
  • Carico sismico
  • Situazione di progetto
Usato in
  • ASCE 7 Combinazioni di carico sismico
Condividi