3720x
005315
2022-09-23

ASCE 7 Combinazioni di carico sismico

Non vedo i casi di carico sismico nelle mie combinazioni di carico ASCE 7 generate (CO). Come li aggiungo?


Risposta:

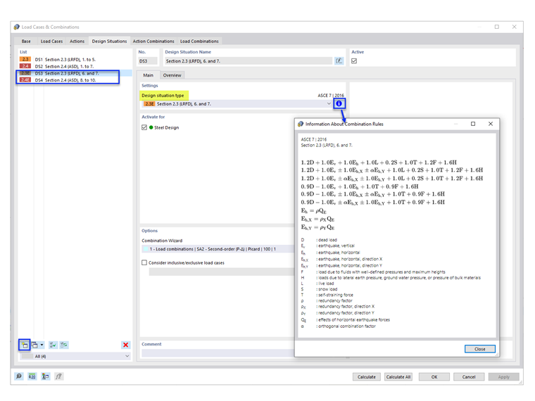
Le situazioni di progetto predefinite (DS1 e DS2) non includono le combinazioni di carico sismico. To add the seismic COs, add new Design Situations with design situation type “Section 2.3 (LRFD), 6 and 7” and/or “Section 2.4 (ASD), 8 to 10” (Image 1).

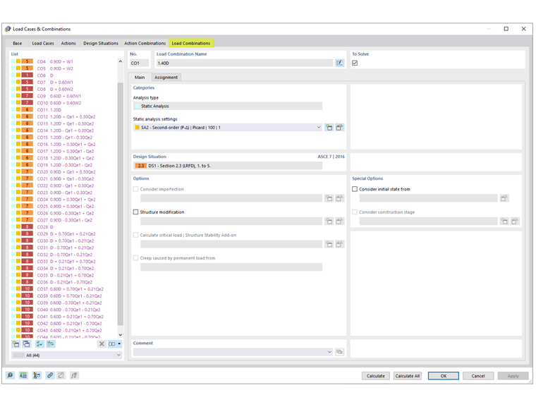
Under the Load Combinations tab, the generated seismic COs are shown.


Autore

Cisca è responsabile della formazione dei clienti, del supporto tecnico e dello sviluppo continuo del programma per il mercato nordamericano.

Link


;