Non vedo i casi di carico sismico nelle mie combinazioni di carico (CO) ASCE 7 generate. Come posso aggiungerli?
Non vedo i casi di carico sismico nelle mie combinazioni di carico (CO) ASCE 7 generate. Come posso aggiungerli?
2022-09-23
034298
  • RFEM 6
  • Strutture in calcestruzzo
  • Strutture in acciaio
    • Analisi e progettazione strutturale
    • ASCE 7

FAQ 005315 | Casi di carico sismico nelle combinazioni di carico ASCE 7

Non vedo i casi di carico sismico nelle mie combinazioni di carico (CO) ASCE 7 generate. Come posso aggiungerli?

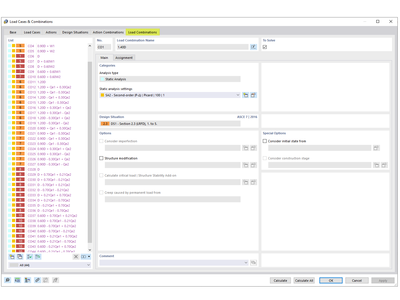
Questa immagine illustra il processo di integrazione dei casi di carico sismico nelle combinazioni di carico ASCE 7, un requisito comune nelle situazioni di progetto di ingegneria strutturale. Risponde alla domanda frequente sull'assenza di casi di carico sismico nelle combinazioni di carico generate e fornisce informazioni su come questi casi di carico possono essere aggiunti utilizzando le soluzioni software di Dlubal. L'inclusione di carichi sismici è fondamentale per garantire la sicurezza e la conformità ai codici di verifica nelle aree soggette ad attività sismica. L'immagine probabilmente fornisce una guida visiva o riferimenti relativi alle capacità del software Dlubal nel generare combinazioni di carico sismico conformi, offrendo agli ingegneri gli strumenti necessari per incorporare questi fattori critici nei loro processi di progettazione in modo efficiente.
  • Carico sismico
  • ASCE 7
  • Combinazione di carichi
  • Ingegneria strutturale
  • Ingegneria civile
Usato in
  • ASCE 7 Combinazioni di carico sismico
Condividi