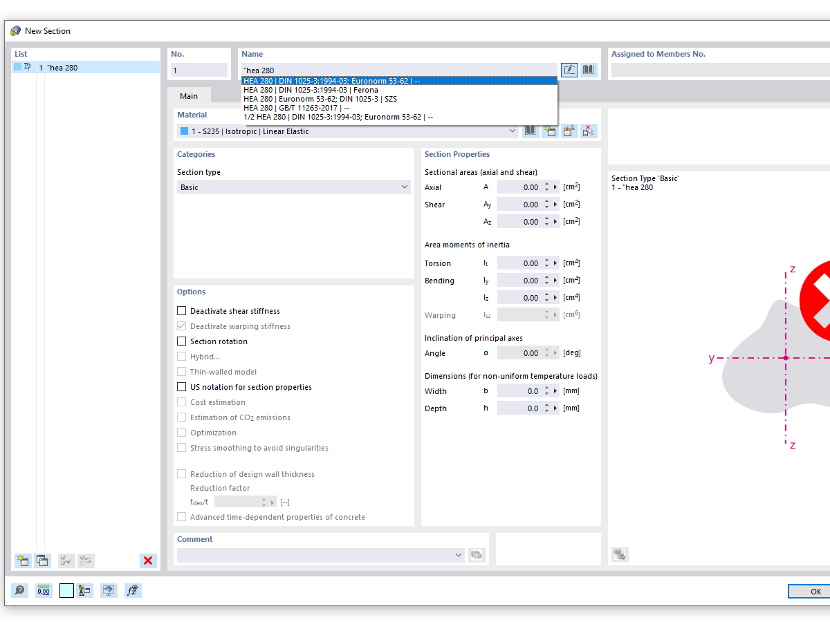
FAQ 005316 | Quando si utilizza la funzione di ricerca della libreria di sezioni trasversali, vengono visualizzate molte serie di sezioni trasversali simili. Come posso limitare i risultati della ricerca...
FAQ 005316 | Quando si utilizza la funzione di ricerca della libreria di sezioni trasversali, vengono visualizzate molte serie di sezioni trasversali simili. Come posso limitare i risultati della ricerca...
2024-05-30
034324
  • RFEM 6
  • RSTAB 9
  • RSECTION 1

Ricerca di sezioni trasversali con voce "HEA (ricerca esatta)

FAQ 005316 | Quando si utilizza la funzione di ricerca della libreria di sezioni trasversali, vengono visualizzate molte serie di sezioni trasversali simili. Come posso limitare i risultati della ricerca...

Usato in
  • Ricerca esatta in sezioni trasversali
Condividi