1030x
005316
2022-09-26

Ricerca esatta in sezioni trasversali

Quando utilizzo la funzione di ricerca del database di sezioni trasversali, vengono visualizzati tutti i tipi di serie di sezioni trasversali simili. Come posso limitare i risultati della ricerca alla descrizione esatta della sezione trasversale?


Risposta:

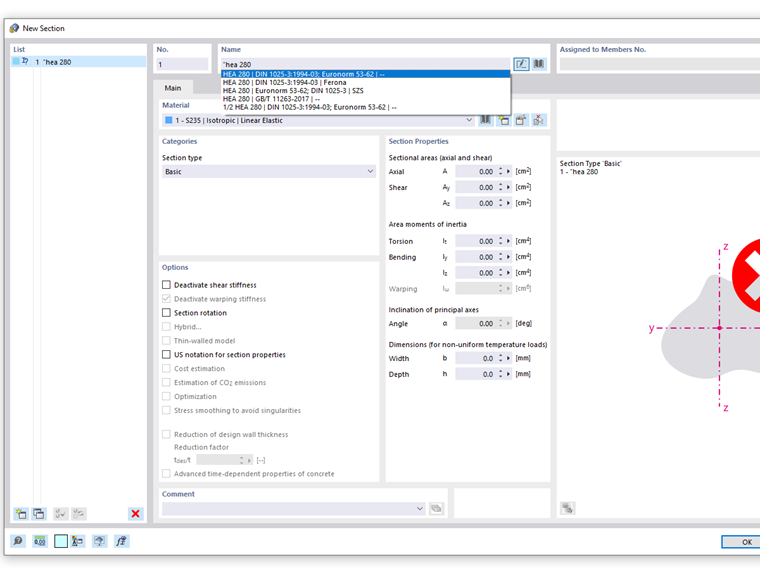
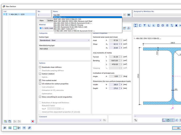
Quando si inserisce una descrizione della sezione trasversale nella casella di testo Nome della finestra di dialogo "Nuova sezione", vengono suggerite tutte le serie di sezioni trasversali contenenti il termine di ricerca. So werden z.B. bei der Eingabe HEA auch Querschnitte der Reihen HEAA oder HEAT mit vorgeschlagen.

Wenn Sie sicherstellen wollen, dass die Suche ausschließlich exakte Treffer liefert, so geben Sie zu Beginn Ihres Suchbegriffs Anführungsstriche ein. Der Suchbegriff für ein HEA-Profil lautet dann: "HEA



;