FAQ 005319 | Come posso includere il/i fattore/i di ridondanza ρ nei combinazioni di carico ASCE 7?
FAQ 005319 | Come posso includere il/i fattore/i di ridondanza ρ nei combinazioni di carico ASCE 7?
2022-09-26
034343
  • RFEM 6
  • Verifica acciaio per RFEM 6
  • Strutture in acciaio
    • Edifici
    • Analisi e progettazione strutturale
    • Analisi dinamica e sismica
    • ANSI/AISC 360
    • ASCE 7

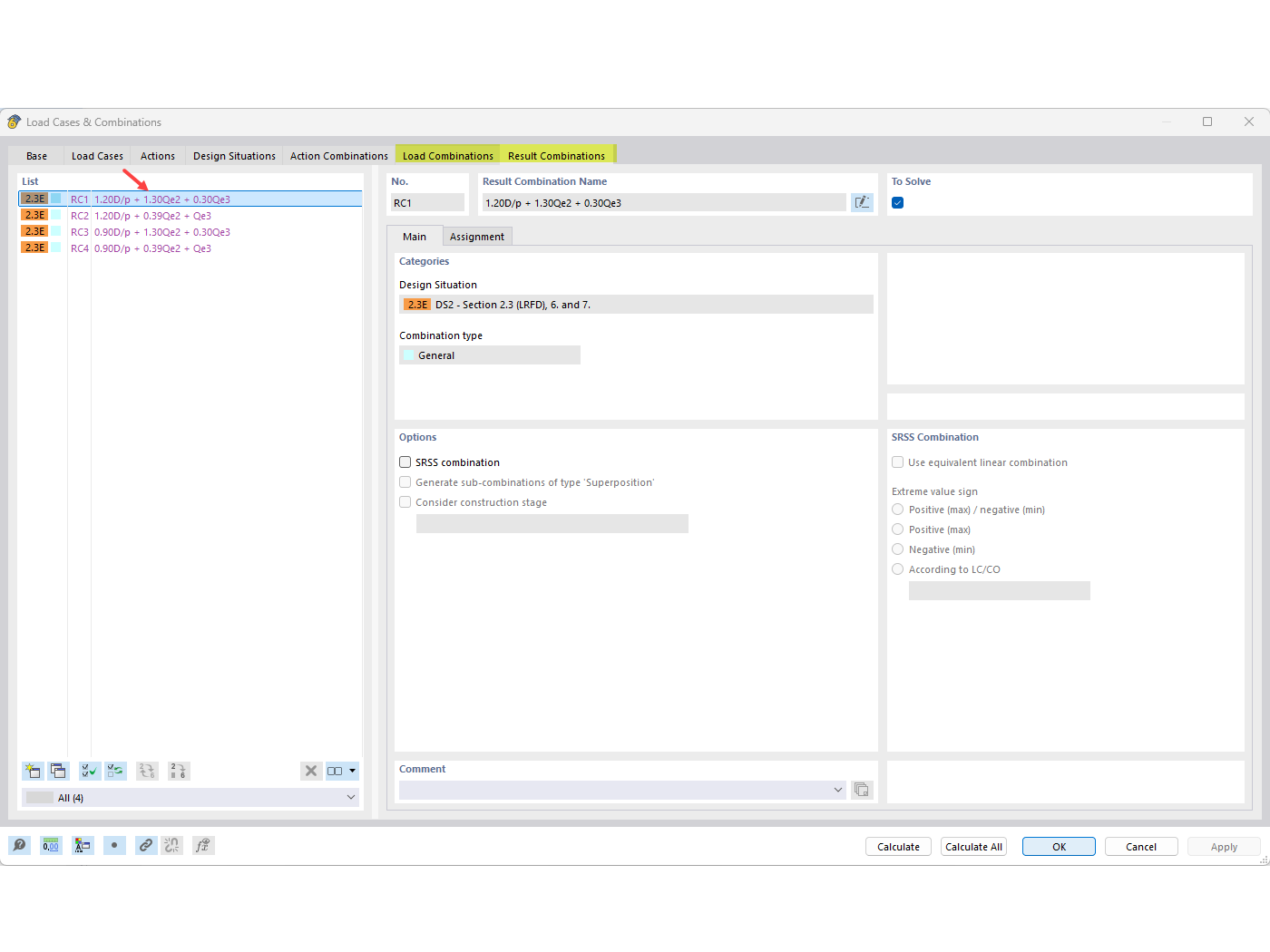
Combinazione di carichi con fattore di ridondanza

FAQ 005319 | Come posso includere il/i fattore/i di ridondanza ρ nei combinazioni di carico ASCE 7?

  • Fattore di ridondanza
  • ASCE 7
  • Combinazione di carico
  • Caso di carico sismico
  • Terremoto
Usato in
  • Fattori di ridondanza
Condividi