2072x
005319
2022-09-26

Fattori di ridondanza

Come posso includere i coefficienti di ridondanza ρ nelle combinazioni di carico ASCE 7?


Risposta:

1) Apri la finestra di dialogo Casi e combinazioni di carico. Nella scheda Base, seleziona l'opzione Modifica parametri dell'edizione. I valori predefiniti sono impostati su 1.0 (Figura 01).

  • Caso A: Per applicare lo stesso coefficiente nelle direzioni X e Y, utilizzare il fattore di ridondanza generico (nessuna direzione), ρ.
  • Caso B: To apply different factors in each direction, use the redundancy factors, ρx and ρy. The generic factor ρ in the first row is not used.

2) Nella scheda Casi di carico, crea un caso di carico sismico con Qe come la Categoria di azione. Next, select the Additional Settings tab and pick the direction (Image 02).

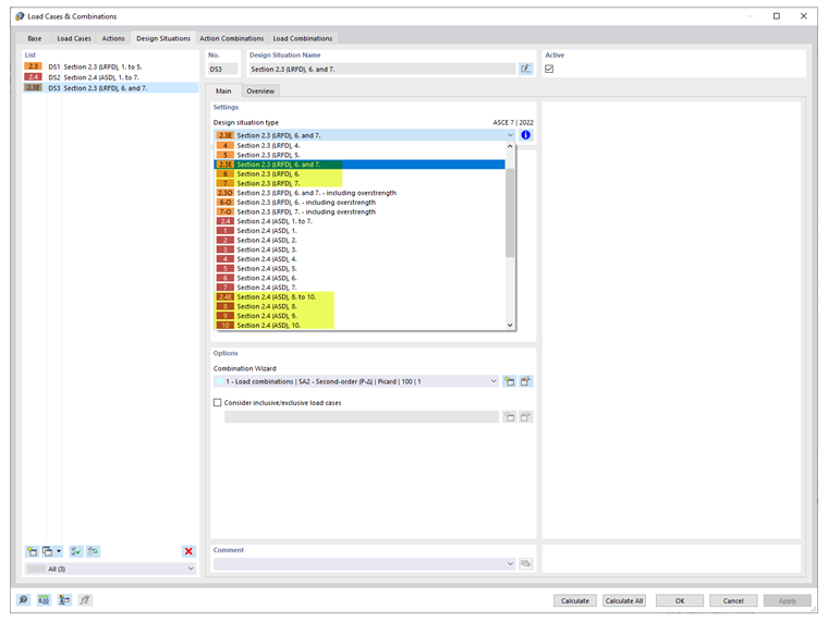
3) Nella scheda Situazioni di progetto, selezionare il tipo di situazione sismica di progetto applicabile. Both LRFD and ASD methods are available (Image 03).

Note: When neither or both directions are activated under the same load case, the generic redundancy factor ρ is used. Creare un caso di carico separato per applicare i singoli fattori, ρx e ρy.

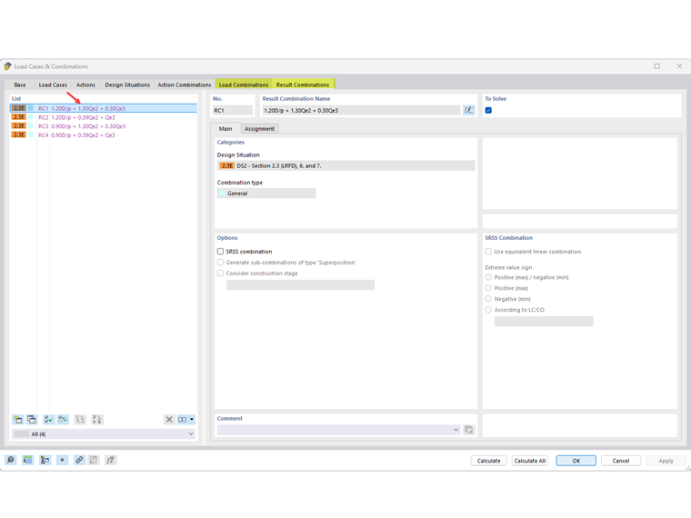
4) In the Load Combinations tab, verify that the correct factor(s) have been applied. I fattori sono mostrati anche nella scheda ''Combinazioni di risultati'', se applicabile. Click OK to exit (Image 04).


Autore

Cisca è responsabile della formazione dei clienti, del supporto tecnico e dello sviluppo continuo del programma per il mercato nordamericano.



;